00194931-20 Anleitung CAN Test Box-Error Frame Diagnoseeinheit_de.pdf - 第168页
1 - 168 SIPLACE CAN Bus Ausgabe 10/2018 168 Abb. 4.20 - 7 Maschine CAN Bus Struktur SIPLACE TX1 V2 Stromlaufplan 90012669-xx 0*&8 QRWXVHG *&$1 *&$1 *&$1 *&$1 &$1E…

1 - 167
Ausgabe 10/2018 Siplace CAN Bus
167
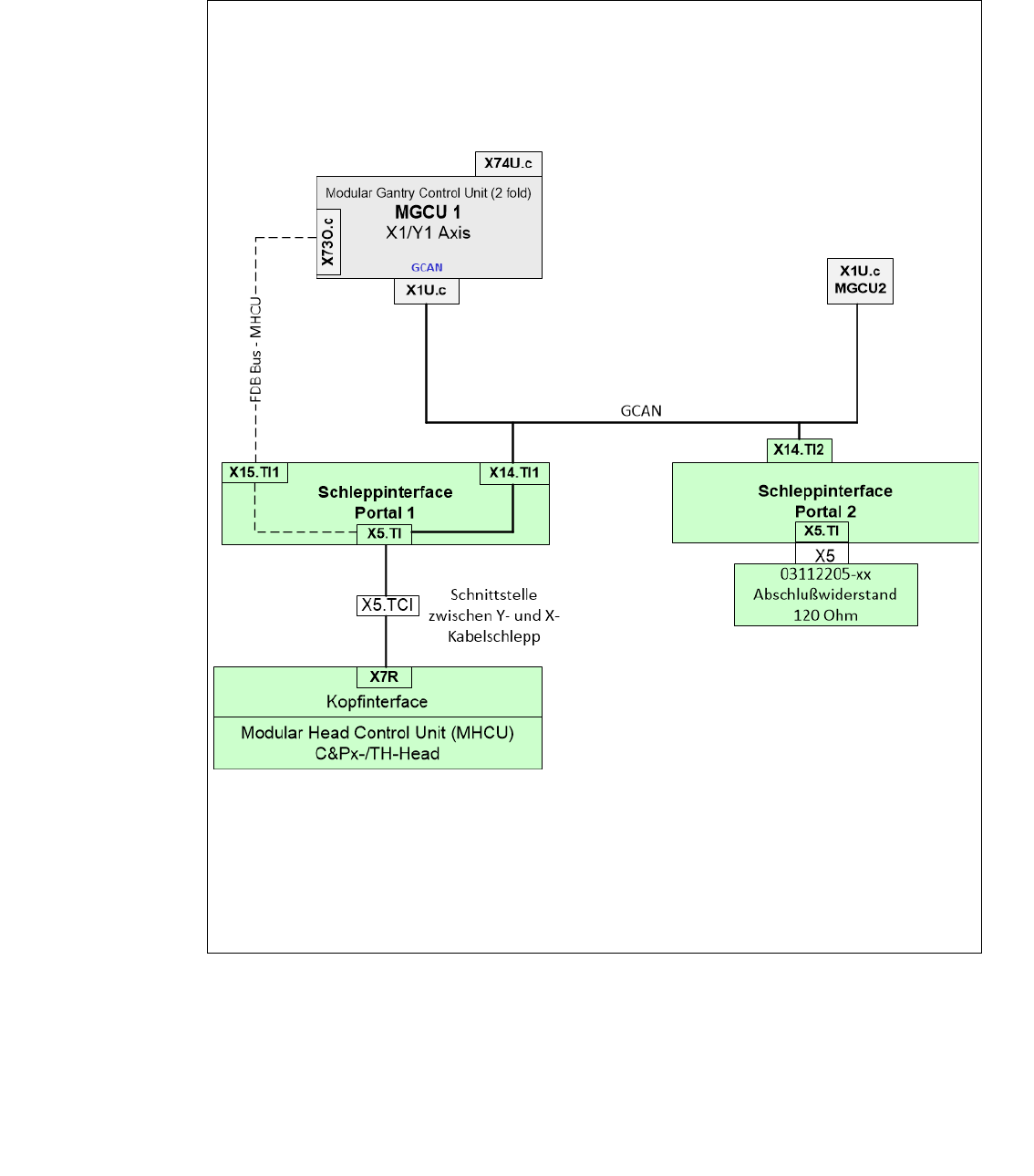
4.20.4 Gantry CAN Bus TX1 Version 2
Der GCAN-Bus ist für die Kommunikation zwischen den Modular Gantry Control Units (MGCU´s)
und Modular Head Control Units (MHCU´s) für Portale in einem Bestückbereich verantwortlich
(z.B. Kopf-CAN-Diagnose oder SIRIO-Kommunikation).
Abb. 4.20 - 6 Gantry CAN Bus Siplace TX1 V2

1 - 168
SIPLACE CAN Bus Ausgabe 10/2018
168
Abb. 4.20 - 7 Maschine CAN Bus Struktur SIPLACE TX1 V2 Stromlaufplan 90012669-xx
0*&8
QRWXVHG
*&$1
*&$1
*&$1
*&$1
&$1EXVZLULQJ
&$1EXVZLULQJ
&$1EXVZLULQJ
&$1EXVZLULQJ
:LUHQRZLULQJ'6XESLQ
1&
*1'
&$1B/
&$1B+
*1'
1&
1&
1&
1&
0&$1/RFDWLRQ
0&$1/RFDWLRQ
0&$1/RFDWLRQ
0&$1/RFDWLRQ0&$1/RFDWLRQ
0&$1/RFDWLRQ
0&$1/RFDWLRQ
0&$1/RFDWLRQ
'XDO&RQYH\RU
'XDO&RQYH\RU
'XDO&RQYH\RU
'XDO&RQYH\RU
21 21
2)) 2))
;6HU6
6;
21 21
2)) 2))
;6HU6
6;
/$12KP 2KP
2))
2))
2))
2)) 2))
2))
2))
2))7;
7;
7;
7; 2))
2))
2))
2)) 2))
2))
2))
2)) 7;
7;
7;
7;
1RWH
1RWH
1RWH
1RWH
7HUPLQDWLRQYLD,2B'LVWULEXWRUBERDUG
7HUPLQDWLRQYLD,2B'LVWULEXWRUBERDUG
7HUPLQDWLRQYLD,2B'LVWULEXWRUBERDUG
7HUPLQDWLRQYLD,2B'LVWULEXWRUBERDUG
([WHUQ&RQQHFWRUSODWH
-XPSHU
-XPSHU
-XPSHU
-XPSHU
&$1%XV
&$1%XV
&$1%XV
&$1%XV
7HUPLQDWLRQ
7HUPLQDWLRQ
7HUPLQDWLRQ
7HUPLQDWLRQ
-XPSHU
-XPSHU
-XPSHU
-XPSHU
&$1%XV
&$1%XV
&$1%XV
&$1%XV
7HUPLQDWLRQ
7HUPLQDWLRQ
7HUPLQDWLRQ
7HUPLQDWLRQ
-XPSHU
-XPSHU
-XPSHU
-XPSHU
&$1%XV
&$1%XV
&$1%XV
&$1%XV
7HUPLQDWLRQ
7HUPLQDWLRQ
7HUPLQDWLRQ
7HUPLQDWLRQ
-XPSHU
-XPSHU
-XPSHU
-XPSHU
&$1%XV
&$1%XV
&$1%XV
&$1%XV
7HUPLQDWLRQ
7HUPLQDWLRQ
7HUPLQDWLRQ
7HUPLQDWLRQ
;
;
;
;
-
-
-
-
21
21
21
21
;
;
;
;
-
-
-
-
21
21
21
21
;
;
;
;
-
-
-
-
21
21
21
21
;
;
;
;
-
-
-
-
21
21
21
21
&$1
/RFDWLRQB
&$1
/RFDWLRQB
&$1
&RQYH\RU
&$1
2SWLRQV
3&
3&
3&
3&
&RQWURO&RPSXWRU
&RQWUROFRPSXWHU%R[3&'L[3&,H
&RQWUROFRPSXWHU%R[3&'L[3&,H
&RQWUROFRPSXWHU%R[3&'L[3&,H
&RQWUROFRPSXWHU%R[3&'L[3&,H
&+&75/
',
',
',
',
'LVWULEXWRU$VVHPEO\
'LVWULEXWRU$VVHPEO\
'LVWULEXWRU$VVHPEO\
'LVWULEXWRU$VVHPEO\
,2&RQWURO8QLW
,2&RQWURO8QLW
,2&RQWURO8QLW
,2&RQWURO8QLW
'LVWULEXWRU
;3
;3
;3
;3
/$1
;
;
;
;
&$1
;B&$1',
;B&$1',
;B&$1',
;B&$1',
:
:
:
:
)ODWURXQGFDEOH
[
PP
0*&8
0*&8
0*&8
0*&8
3RVLWLRQFRQWUROOHU
3RVLWLRQFRQWUROOHU
3RVLWLRQFRQWUROOHU
3RVLWLRQFRQWUROOHU
JDQWU\D[LV0*&8
JDQWU\D[LV0*&8
JDQWU\D[LV0*&8
JDQWU\D[LV0*&8
)(/9BFLUFXLW
&+*$
;2F
;2F
;2F
;2F
0&$1&$1
;&2$
;&2$
;&2$
;&2$ ;&2$
;&2$
;&2$
;&2$
;
;
;
;
$
$
$
$
3&%/DQH
3&%/DQH
3&%/DQH
3&%/DQH
763[[
&2/
;
;
;
;
:
:
:
:
)ODWURXQGFDEOH
[
PP
;B&$1',
;B&$1',
;B&$1',
;B&$1',
7,
7,
7,
7,
*DQWU\
7UDLOLQJLQWHUIDFH
7UDLOLQJLQWHUIDFH
7UDLOLQJLQWHUIDFH
7UDLOLQJLQWHUIDFH
7;9
7;9
7;9
7;9
&+*$
;8F
;8F
;8F
;8F
*&$1
;
;
;
;
0&$1
PP
[
)ODWURXQGFDEOH
:
:
:
:
;
;
;
;
*&$1
;7,
;7,
;7,
;7,
:
:
:
:
)ODWURXQGFDEOH
[
PP
7,
7,
7,
7,
*DQWU\
7UDLOLQJLQWHUIDFH
7UDLOLQJLQWHUIDFH
7UDLOLQJLQWHUIDFH
7UDLOLQJLQWHUIDFH
7;9
7;9
7;9
7;9
&+*$
;8F0*&8
;8F0*&8
;8F0*&8
;8F0*&8
;7,
;7,
;7,
;7,
;8F0*&8
;8F0*&8
;8F0*&8
;8F0*&8
PP
[
)ODWURXQGFDEOH
:
:
:
:
PP
[
)ODWURXQGFDEOH
:
:
:
:
:
:
:
:
)ODWURXQGFDEOH
[
PP
:
:
:
:
)ODWURXQGFDEOH
[
PP
:
:
:
:
)ODWURXQGFDEOH
[
PP
;7,
;7,
;7,
;7,
;B&$1',
;B&$1',
;B&$1',
;B&$1',
:
:
:
:
)ODWURXQGFDEOH
[
PP
&$1
&RQQHFWRUILHOG
3RZHUB8QLW
&$1',&
&$1',&
&$1',&
&$1',&&$1',&
&$1',&
&$1',&
&$1',&&$1',&
&$1',&
&$1',&
&$1',&
&$1',&
&$1',&
&$1',&
&$1',& &$1',&
&$1',&
&$1',&
&$1',&
:
:
:
:
)ODWURXQGFDEOH
[
PP
:
:
:
:
)ODWURXQGFDEOH
[
PP
:
:
:
:
)ODWURXQGFDEOH
[
PP
&$1',&
&$1',&
&$1',&
&$1',&
:
:
:
:
)ODWURXQGFDEOH
[
PP
:
:
:
:
)ODWURXQGFDEOH
[
PP
PP
[
)ODWURXQGFDEOH
:
:
:
:
&$7$6)735'
:
:
:
:
;33&
;33&
;33&
;33&
5-
/$1&,1
/$1&,1
/$1&,1
/$1&,1
5-
;B
;B
;B
;B
&$16HUYLFH
;
;
;
;
&$1
;
;
;
;
&$1
;B
;B
;B
;B
&$16HUYLFH
;B
;B
;B
;B
&$16HUYLFH
$
$
$
$
3&%/DQH
3&%/DQH
3&%/DQH
3&%/DQH
763[[
&2/
:
:
:
:
;6
;6
;6
;6
,QWHUQDO&$1%86
,QWHUQDO&$1%86
,QWHUQDO&$1%86
,QWHUQDO&$1%86
;
;
;
;
;$
;$
;$
;$
;$
;$
;$
;$
;
;
;
;
;
;
;
;
0&$1
-3
-3
-3
-3
&$1EXVH[W
7HUPLQDWLRQ5
2))
7HUPLQDWLRQLVRQWKH
&RQQHFWRU&$1(;7
-3 2))
VWDUWLQJFDEOHH[WHQVLRQ:
&,1
&,1
&,1
&,1
&RQWURO&RPSXWRU
&$1,QWHUIDFH&,1
&$1,QWHUIDFH&,1
&$1,QWHUIDFH&,1
&$1,QWHUIDFH&,1
&+&75/
/$1
/$1
/$1
/$1
&$1
&$1
&$1
&$1
/RFDWLRQ
&$1
&$1
&$1
&$1
/RFDWLRQ
&$1
&$1
&$1
&$1
&RQYH\RU
-3
-3
-3
-3
&$1EXVH[W
7HUPLQDWLRQ5
2))
:
:
:
:
)ODWURXQGFDEOH
[
PP
&$1(;7
&$1(;7
&$1(;7
&$1(;7
&$1
&$1
&$1
&$1
)&8
;7,
;7,
;7,
;7,
;)&8
;)&8
;)&8
;)&8
;
;
;
;
&$1B
&$1B
&$1B
&$1B
;75
;75
;75
;75
7HUPLQDWRU2KP
'6XESLQIHPDOH
53LQ
;
;
;
;
&$1
;B
;B
;B
;B
&$16HUYLFH
)&8&$
)&8&$
)&8&$
)&8&$
)&86XSSO\8QLW
)&86XSSO\8QLW
)&8B&$
)&8B&3
)&8B&3
)&8B&3
)&8B&3
/RFDWLRQB
)&8B&3
)&8B&3
)&8B&3
)&8B&3
/RFDWLRQB
;B&$1',
;B&$1',
;B&$1',
;B&$1',
:
:
:
:
)ODWURXQGFDEOH
[
PP
:
:
:
:
)ODWURXQGFDEOH
[
PP
&$1',&
&$1',&
&$1',&
&$1',&
;,&
;,&
;,&
;,&
&$1',&
&$1',&
&$1',&
&$1',&
PP
[
)ODWURXQGFDEOH
:
:
:
:
;
;
;
;
7UDLOLQJFDEOH9LVLRQ
*&$15SLQ
0&$15SLQ
;75
;75
;75
;75
7HUPLQDWRU2KP
,'&)HPDOHSLQ
;2F0*&8
;2F0*&8
;2F0*&8
;2F0*&8
&$1&,1
&$1&,1
&$1&,1
&$1&,1
&$1&,1
&$1&,1
&$1&,1
&$1&,1
&$1&,1
&$1&,1
&$1&,1
&$1&,1
&$1&,1
&$1&,1
&$1&,1
&$1&,1
;2F0*&8
;2F0*&8
;2F0*&8
;2F0*&8
VW&$0/RF&$1
7HUPLQDWLRQ
,2&2175 ,2&2175
*$0&$1
*$
(QG7HUPLQDWLRQ
*$*&$1
*$
(QG7HUPLQDWLRQ
&$1B%XVBZLULQJ
&+&75/
&$1/DQH
&2
*$0*&80&$1
&+*$
*$0*&8*&$1
&+*$
*$0*&80&$1
&+*$
&$1(;7
7HUPLQDWLRQ 7HUPLQDWLRQ 7HUPLQDWLRQ
&+&$1)&8
&$1B',
0(
&$1B',
0(
&$1B',
0(
&$1B',
0(

1 - 169
Ausgabe 10/2018 Siplace CAN Bus
169
Bemerkungen: