00197728-12_IM_SE3.11_EN.pdf - 第18页
2 System Components and Configurations Installation and Configur ation Guide SIPLACE Explorer 2.3 Standard Installation of SIPLACE Explorer Edition 11/2020 EN 18 2 Fig. 2.3 - 2 Installation V aria nts: Factory Layout Dl

Installation and Configuration Guide SIPLACE Explorer 2 System Components and Configurations
Edition 11/2020 EN 2.3 Standard Installation of SIPLACE Explorer
17
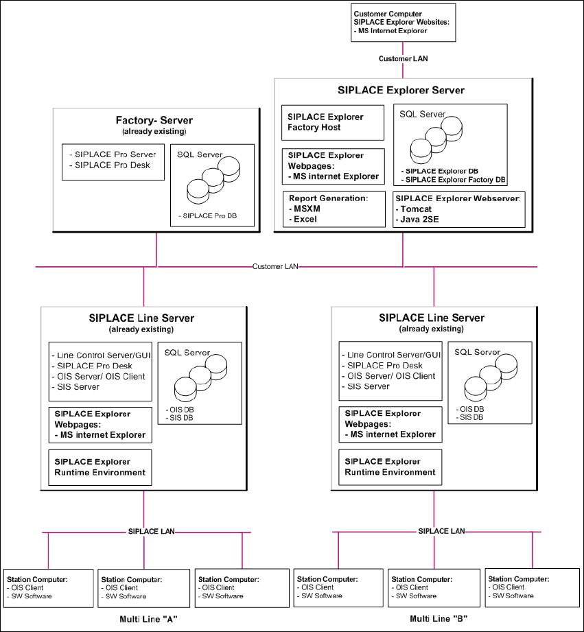
2.3.2 Factory Layout Distributed Installation (DI)
The Factory Layout Dl supports so-called "Multi Lines" supported i.e. different station software
platforms are supported within the same production line. The production line operation is con-
trolled via a central SIPLACE Pro with the relevant OIS/SIS installations. 2
SIPLACE Pro is installed on the SIPLACE line server and on the factory server, while OIS/SIS is
just installed on the SIPLACE line server. 2
In this installation variant, SIPLACE Explorer is installed on multiple computers. SIPLACE Ex-
plorer Runtime Environment is installed on the SIPLACE line server. All other SIPLACE Explorer
components are installed on the SIPLACE Explorer server. 2
The data to be monitored for all corresponding production lines are collected on the SIPLACE
Explorer server. 2
NOTE
With the SIPLACE line server (the computer on which SIPLACE Explorer "Runtime Environment"
is installed) you can monitor one production line with up to 7 stations. 2
The following overview shows an example of the "Factory Layout Dl" installation: 2

2 System Components and Configurations Installation and Configuration Guide SIPLACE Explorer
2.3 Standard Installation of SIPLACE Explorer Edition 11/2020 EN
18
2
Fig. 2.3 - 2 Installation Variants: Factory Layout Dl

Installation and Configuration Guide SIPLACE Explorer 2 System Components and Configurations
Edition 11/2020 EN 2.3 Standard Installation of SIPLACE Explorer
19
2.3.3 Single Line Layout
The Single Line Layout installation variant supports exactly one multi line. 2
SIPLACE Explorer is installed on the existing SIPLACE line server, with all system components.
SIPLACE Pro and OIS/SIS are also installed on this SIPLACE line server. 2
NOTE
Please note that this installation variant only allows you to monitor one application with up to 7
machines- 2
The following overview shows an example of the "Single Line Layout" installation: 2
2
Fig. 2.3 - 3 Installation Variants: Single Line Layout
2