00197496-01_UM_SiClusterMultiline_DE_EN.pdf - 第141页
How to Configure a Multi Line Job 4.6.1 Initial Setups Added - Result Ideal Line Cycle Times SIPLACE SiCluster Multiline SIPLACE SiCluster Multiline 141 Creating ideal cycle times Tab: cycle times: creating ideal cycle t…

How to Configure a Multi Line Job
Ideal Line Cycle Times 4.6.1 Initial Setups Added - Result
140 SIPLACE SiCluster Multiline SIPLACE SiCluster Multiline
Tab: configuration: tab: cycle times
Example
The ideal cycle times are not yet present for any of the existing lines and need to be calculated. This is
shown by the yellow marking of cells. The process requirements for the boards will be fulfilled (marked
white).
The recipe and setup statuses will be color-coded in the cells of the table.
Status Description
White The line fulfills the process requirements of the respective boards.
Gray The line does not fulfill the process requirements for the board.
Yellow The ideal cycle times are not yet present and need to be created.
Red Errors have occurred when generating the ideal cycle times. To localize the source of
the error, doubleclick on the relevant table cell to start the Optimizer Messages.

How to Configure a Multi Line Job
4.6.1 Initial Setups Added - Result Ideal Line Cycle Times
SIPLACE SiCluster Multiline SIPLACE SiCluster Multiline 141
Creating ideal cycle times
Tab: cycle times: creating ideal cycle times
Procedure
Define the required settings in the SiCluster Multiline menu, at Settings . See also ."4.8.1 Dialog
Box: Settings" [ ➙ 143].
► Start calculation of the ideal cycle times with Start .
⇨ Calculation begins with the help of the Multi Job Optimization.
Icon Description
1 Enable the Ideal cycle times icon and the table will show the ideal cycle times.
2 Starts calculation of the ideal cycle times in the multi job optimizer.
3 The ideal cycle times will be refreshed from the clipboard or from temporary jobs.
4 The ideal cycle times will be deleted (even those in the clipboard, if present).
5 Delete the temporary jobs which are generated when calculating the ideal cycle times. This
enables you to release memory capacity in the SIPLACE Pro database.

How to Configure a Multi Line Job
Ideal Line Cycle Times 4.6.1 Initial Setups Added - Result
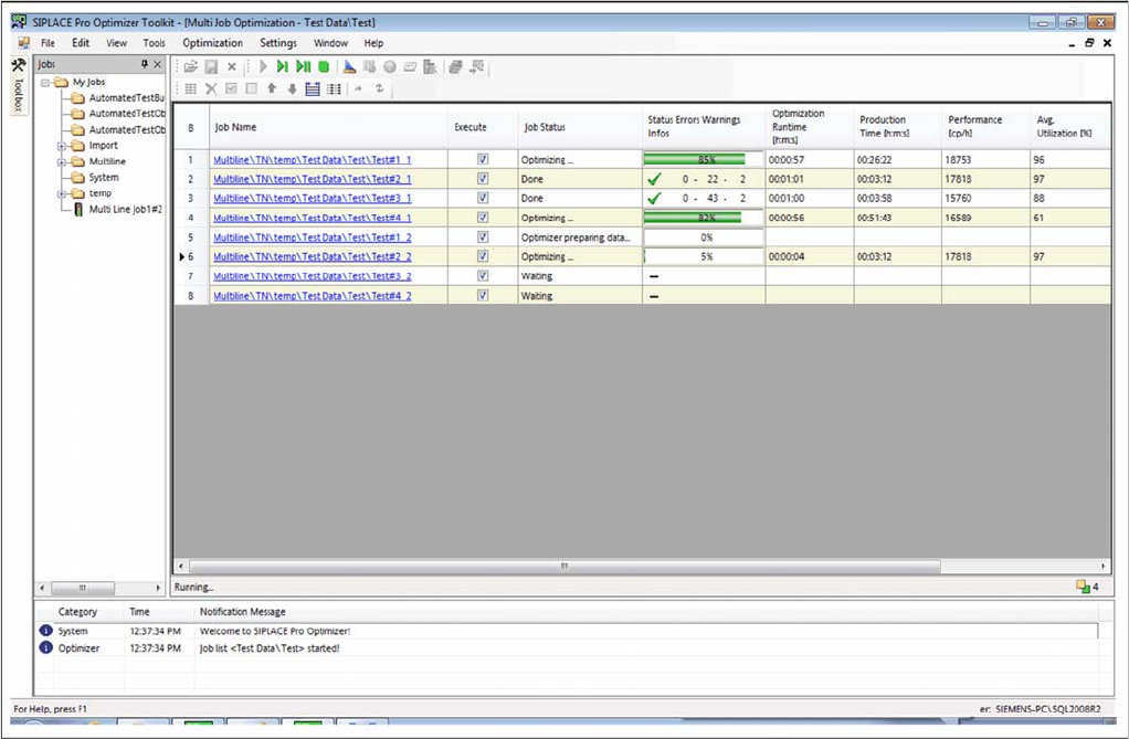
142 SIPLACE SiCluster Multiline SIPLACE SiCluster Multiline
Multi-job optimization.
▪The Status, Errors, Warnings, Infos column shows messages which occurred during the calculation
of the ideal cycle times.