00196626-06_AI_Portalmodularitaet_SX12_de_en.pdf - 第18页
Kurzbeschreibung Überblick Überblick über "Fast Gantry Modularity" 18 Gantry Modularity Portalmodularität Aufrüstung von SX+ und SX+ prep ared Aufrüstung von SX1 u nd SX1 prepared

Kurzbeschreibung
Überblick über "Fast Gantry Modularity" Überblick
Gantry Modularity Portalmodularität 17
SIPLACE SX1
▪ Maschine mit einem Portal
▪ Nicht vorbereitet für ein Portalupgrade zu einer SX2
▪ Hochrüstung auf SX2 durch SIPLACE Service
Kopfkonfiguration SIPLACE SX1
SIPLACE SX1 prepared
▪ Maschine mit einem Portal
▪ Vorbereitet für ein Portalupgrade zu einer SX2
Kopfkonfiguration SIPLACE SX1 prepared
SIPLACE SX2
▪ Maschine mit zwei Portalen
▪ Diese Maschine kann zu einer SX1 prepared abgerüstet werden. Sie ist dann wieder vorbereitet für
ein Portalupgrade zu einer SX2.
Kopfkonfiguration SIPLACE SX2
1)
Ein CPP und eine stationäre Kamera erfordern die hohe Position (CPP_H) sowie die äußere Tischpo-
sition.
2)
Ein TH und eine stationäre Kamera erfordern die äußere Tischposition.
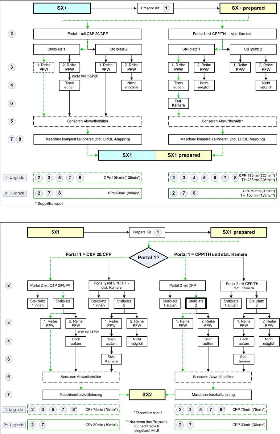
2.1.3 Überblick über "Fast Gantry Modularity"
Die nachfolgenden Flussdiagramme zeigen Ihnen die wesentlichen Arbeitschritte, die abhängig von den
Maschinentypen erfolgen müssen.
Für die Funktion Fast-Gantry-Modularität muss man zwischen dem ersten und späteren Upgrades (2.
bis n.) unterscheiden, da beim ersten Upgrade zusätzliche Arbeiten notwendig sind (z. B. PPW installie-
ren, Abwurfbehälter und –sensoren). Diese zusätzlichen Arbeiten fallen bei späteren Upgrades nicht
mehr an, da sie bei Downgrades des Portals in der Maschine verbleiben können.
Der geringste Arbeitsaufwand von ca. 30 min, besteht bei einem Upgrade einer SX1 prepared Maschine
zu einer SX2, welche beim zweiten Portal mit einem C&P20- oder CPP-Kopf ausgerüstet wird. Dies wird
durch die gestrichelten Linien in den Flussdiagrammen dargestellt.
Portal 1 C&P20A CPP_L
CPP_H mit
1)
stat.
Kamera
CPP_H mit
1)
/
ohne stat. Ka-
mera
TH
2)
TH
2)
+ Upgrade Kit durch SIPLACE Service
Portal 2 C&P20A CPP_L
CPP_H mit
1)
/ ohne
stat. Kamera
TH
2)
CPP_H
TH
2)
Portal 1 C&P20A CPP_L
CPP_H mit
1)
stat.
Kamera
CPP_H mit
1)
/
ohne stat. Ka-
mera
TH
2)
TH
2)
Portal 2 C&P20A CPP_L
CPP_H mit
1)
/ ohne
stat. Kamera
TH
2)
CPP_H
TH
2)
Portal 1 C&P20A CPP_L
CPP_H mit
1)
stat.
Kamera
CPP_H mit
1)
/
ohne stat. Ka-
mera
TH
2)
TH
2)
Portal 2 C&P20A CPP_L
CPP_H mit
1)
/ ohne
stat. Kamera
TH
2)
CPP_H
TH
2)

Kurzbeschreibung
Überblick Überblick über "Fast Gantry Modularity"
18 Gantry Modularity Portalmodularität
Aufrüstung von SX+ und SX+ prepared
Aufrüstung von SX1 und SX1 prepared

Kurzbeschreibung
Überblick über "Fast Gantry Modularity" Überblick
Gantry Modularity Portalmodularität 19
Diese Pfeile zeigen den geringsten Arbeitsaufwand bei einem Portal upgrade von
den entsprechenden Maschinentypen.
Durchzuführende Arbeiten:
1 Prepared Kit 180 min SIPLACE Service
2 Portal aufgleißen 15 min Kunde
3 1. Reihe PPW 30 min Kunde
2. Reihe PPW 20 min Kunde
4 Tisch außen 60 min SIPLACE Service, Kun-
de
5 Sensoren
Abwurfbehälter (Option)
15 min Kunde
6 Stationäre Kameras 30 min SIPLACE Service, Kun-
de
7 Kalibrieren der Maschi-
ne
15 min Kunde
8 LP-/BE-Mapping 30 min je Transportspur
CPx
70 min je Transportspur
TH
SIPLACE Service, Kun-
de
VORSICHT
LP-/BE-Mapping
Wird ein Prepared-Kit vor Ort beim Kunden eingebaut und erstmals ein 2. Portal montiert, dann
ist ein komplettes LP-/BE-Mapping für das 2. Portal erforderlich.
Dies ist aufgrund des erweiterten Y-Verfahrweges und des auf der anderen Maschinenseite lie-
genden Y-Antriebsmotor notwendig.
Wird eine SX1-Maschine werksseitig mit einem Prepared Kit ausgeliefert, so ist kein Mapping
notwendig, außer es wird ein Portal mit einem TwinHead montiert. (Siehe "3.6.6 Kalibrierung
durchführen" [ ➙ 48])