JANETS使用说明书.pdf - 第330页
JaNets 使用说明书 8 作业优化 8-7 8-3-3-2 预约文件 变更车间设置中已有的车间名或生产线名、生产线构成时 ,预约文件内的生产线名及生产线构成不 会变更。 因此,在显示程序资源管理器时,有时会在不存在的车间或生产线下显示预约文件的一览。 要使用这些预约文件,需要重新打开预约文件,保存到使用中的生产线。 图 8-3-3- 6 程序资源管理器(预约文件) 图 8-3-3-7 程序资源管理器(车间构成) 8-3-4 主画面-…

JaNets 使用说明书 8 作业优化
8-6
图8-3-3-4 程序资源管理器(生产程序)
点击环境设置图标,显示出环境设置画面。
图8-3-3-5 程序资源管理器环境设置画面
表8-3-3-1 程序资源管理器环境设置画面项目一览
显示项目 功能 备注
全部 显示程序资源管理器所登录的全部生产程序、预约文
件、文件夹、预约文件夹。
与以往的规格相
同
指定年月日~现在 从程序资源管理器所登录的生产程序、预约文件、分
割文件,显示开始年月日~现在之间所登录・更新的
内容。
对路径文件夹、文
件夹、预约文件
夹,也全部予以显
示。
开始年月日~结束年月
日
从程序资源管理器所登录的生产程序、预约文件、分
割文件,显示开始年月日~结束年月日之间登录・更
新的内容。
OK 根据设置显示的项目,显示程序资源管理器。
取消 取消设置。

JaNets 使用说明书 8 作业优化
8-7
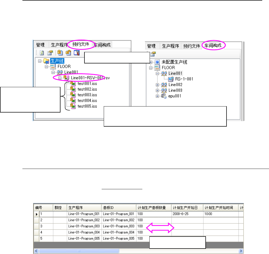
8-3-3-2 预约文件
变更车间设置中已有的车间名或生产线名、生产线构成时,预约文件内的生产线名及生产线构成不
会变更。
因此,在显示程序资源管理器时,有时会在不存在的车间或生产线下显示预约文件的一览。
要使用这些预约文件,需要重新打开预约文件,保存到使用中的生产线。
图8-3-3-6 程序资源管理器(预约文件) 图8-3-3-7 程序资源管理器(车间构成)
8-3-4 主画面-显示预约列表
最多可以预约 100 个生产程序。可以设置水平滚动时的固定列。
设置固定列的方法,请参见「8-3-27 环境设置」。
图8-3-4-1 主画面‐预约列表
可调整各项目的宽度
显示所使用的车间名和生产线名、生产线构成。
※不存在的车间名和生产线用红色显示。
生产程序(*.iss 形式):
按预约顺序显示。
※不能在该画面操作
预约文件(*.rsv 形式)

JaNets 使用说明书 8 作业优化
8-8
8-3-5 主画面-显示预约列表详细数据
如果详细数据显示领域里没有数据显示,则生产程序预约领域的显示将扩大到详细数据显示领域。
图8-3-5-1 主画面‐详细数据显示领域
8-3-6 新建预约文件
图8-3-6-1 「文件」-「新建」
选择「文件」‐「新建」,
或点击工具条的「新建」( )。
※ 若是正在编辑预约列表时,
会显示「确认变更」的提示。