JANETS使用说明书.pdf - 第485页
JaNets 使用说明书 15 日志管理工具 15-4 15-1-3-2 应用程序用树形控件的右击菜单 图 15-1-3-3 树形控件的右击 菜单 树形控件: 切换应用程序用树形 控件的显示/隐藏 显示详细信息: 切换日志详细信息显 示的显示/隐藏 更新最新信息: 重新读入、再显示日 志查看器里显示中的 日志文件。 删除当前的内容: 删除日志查看器里显 示中的日志。 显示新建日志: 在查看器里按新建显 示选择的项目日志。 显示追加日志:…

JaNets 使用说明书 15 日志管理工具
15-3
15-1-3 用程序用树形控件
图 15-1-3-1 应用程序用树形控件画面
15-1-3-1 关于项目选择范围
图 15-1-3-2 应用程序用树形控件
应用程序名:
对选择的应用程序日志进
行管理。
设置范围
显示已安装的应用程序。
JaNets 的
设置范围
JaNets: 对安装的所有应用程
序的日志进行统一管理。
共通功能 / 数据作成 / 维护
功能 / 生产 / 外部输出功能:
对包含共通功能、数据作成、
维护功能、生产、外部输出功
能的各个全应用程序页面进行
统一管理。

JaNets 使用说明书 15 日志管理工具
15-4
15-1-3-2 应用程序用树形控件的右击菜单
图 15-1-3-3 树形控件的右击菜单
树形控件:
切换应用程序用树形
控件的显示/隐藏
显示详细信息:
切换日志详细信息显
示的显示/隐藏
更新最新信息:
重新读入、再显示日
志查看器里显示中的
日志文件。
删除当前的内容:
删除日志查看器里显
示中的日志。
显示新建日志:
在查看器里按新建显
示选择的项目日志。
显示追加日志:
在查看器里按追加显
示选择的项目日志。
设置日志输出:
显示选择项目的「设
置日志输出」对话框。

JaNets 使用说明书 15 日志管理工具
15-5
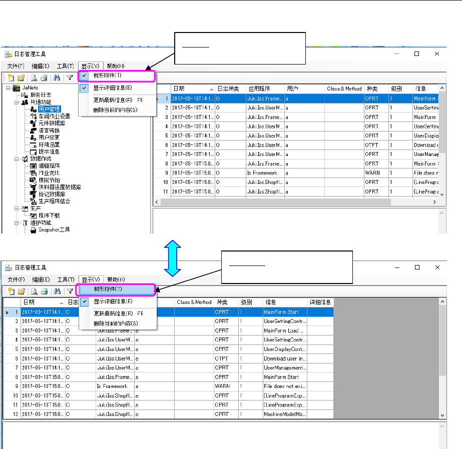
15-1-3-3 切换应用程序用树形控件的显示/隐藏
每次选择「显示」‐「树形控件」项目时,勾选状态会交替变化。
图 15-1-3-4 切换树形控件的显示
无勾选时:
隐藏应用程序用的树形控件。
勾选时:
显示应用程序用的树形控件。