JANETS使用说明书.pdf - 第561页
JaNets 使用说明书 1 7 程序管理器 17-17 17-3-5 变更数据库内的文件夹名 图 17-3-5-1 变更文件夹名 选择要变更名称的文件夹 ( 不可同时选择多个 ) , 点击 鼠标右键,从显示的菜单 里选择 「更改文件夹名」 。 最多输入 256 个字符。

JaNets 使用说明书 17程序管理器
17-16
17-3-4 建立数据库内的文件夹
有下面 1.2.两种方法。
1 进行以下①、②的操作。
图 17-3-4-1 选择文件夹 图17-3-4-2 建立「新建文件夹」
2. 进行下面①至③的操作。
图 17-3-4-3 点击鼠标右键显示菜单「建立文件夹」
③选择「建立文件夹」
后,会显示建立文件
夹对话框。
输入文件夹名后,会
在选择的文件夹下面
建立新的文件夹。
① 选择文件夹(不可
同时选择多个)。
②在选择的文件夹上
点击鼠标右键。
会建立新文件夹。要输入文件夹名
(最多输入 256 个字符)。
若在建立位置的文件夹内有同名的文件夹时,
会输入新文件夹 + (连续编号)。
②建立文件夹
①选择文件夹
(
不可同时选择多个
)
。

JaNets 使用说明书 17程序管理器
17-17
17-3-5 变更数据库内的文件夹名
图 17-3-5-1 变更文件夹名
选择要变更名称的文件夹
(不可同时选择多个),点击
鼠标右键,从显示的菜单
里选择「更改文件夹名」。
最多输入 256 个字符。

JaNets 使用说明书 17程序管理器
17-18
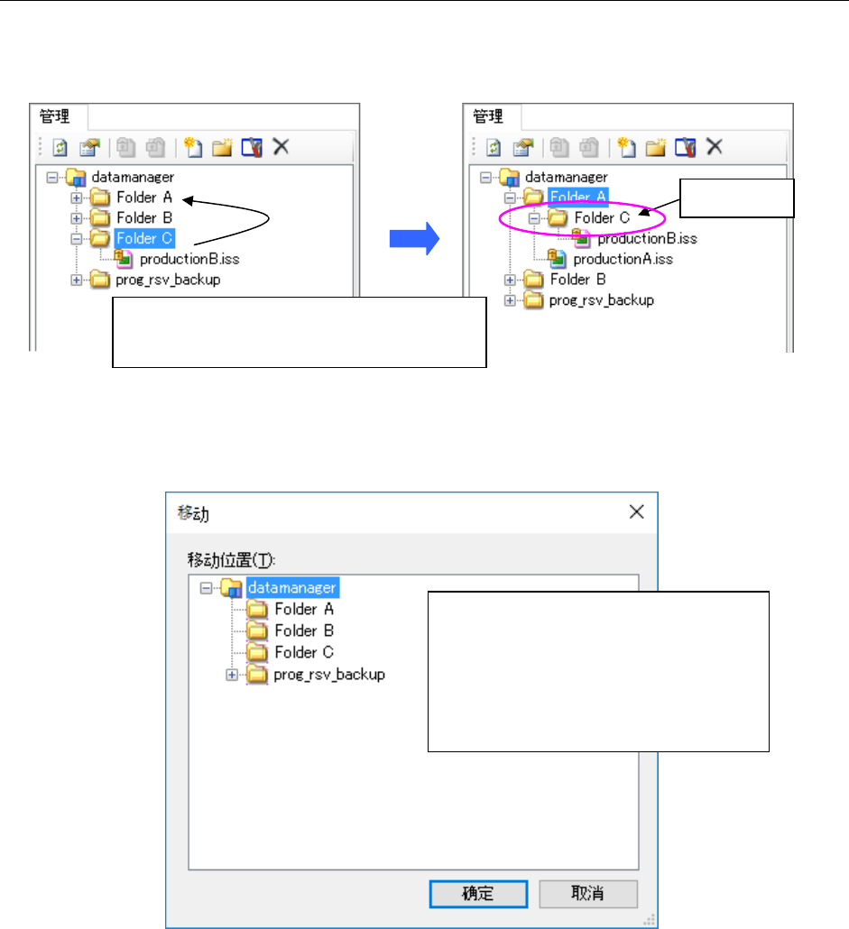
17-3-6 移动数据库内的文件夹
有下面 1.2.两种方法。
1. 进行①、②的操作。
图 17-3-6-1 移动文件夹
2. 进行①至③的操作。
图 17-3-6-2 指定移动后的目标位置的对话框
文件夹移动
①选择要移动的文件夹(可同时选择多个)。
②通过拖放移动到管理显示画面内的文件夹里。
① 在管理显示画面里,选择要移动的文件夹
(可同时选择多个)。
② 在要移动的文件夹上点击鼠标右键,选择
「移动」。
③ 会显示指定移动目标位置的对话框,选择
移动后的文件夹位置。