JANETS使用说明书.pdf - 第547页
JaNets 使用说明书 1 7 程序管理器 17-3 17-1-2 管理画面的说明 可显示数据库里管理的全部文件 ( 生产程序、预约文件 ) 。 通过画面操作,追加、删除数据库文件。 用户可制作文件夹,将文件存入其中进行管理。也可选择多个文件,在数据库里统一进行移动、删 除。 图 17-1-2-1 显示管理画面 17-1-3 操作菜单项目 在管理画面里点击鼠标右键便可弹出菜单。 可在弹出菜单里选择满足条件的项目。 可操作的生产程序,不…
JaNets 使用说明书 17程序管理器
17-2
※ 每种应用程序,都设置有不同种类的程序管理器显示画面
(关于设置的种类请参见「17-4 应用程序规格」)。

JaNets 使用说明书 17程序管理器
17-3
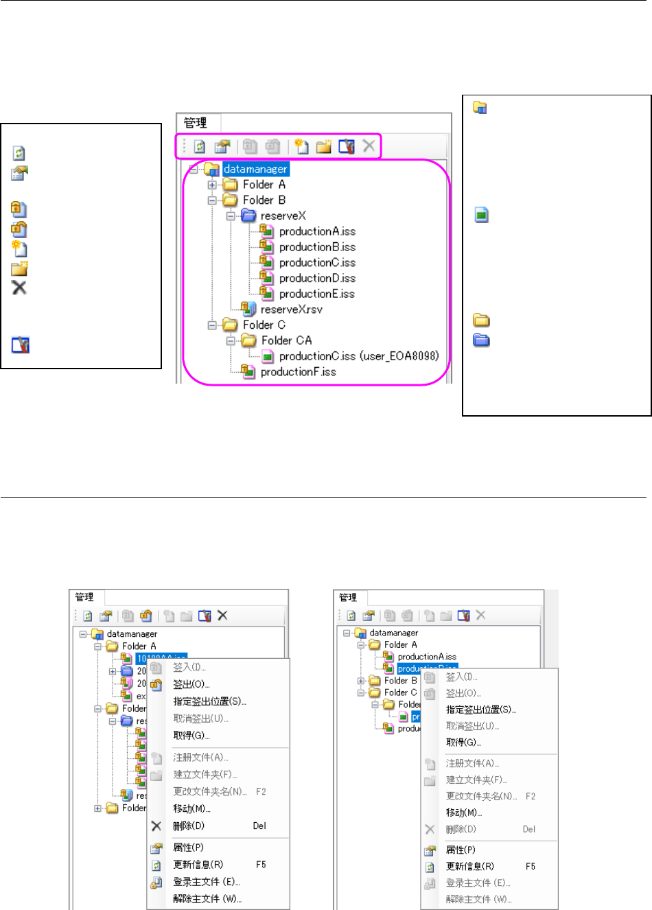
17-1-2 管理画面的说明
可显示数据库里管理的全部文件(生产程序、预约文件)。
通过画面操作,追加、删除数据库文件。
用户可制作文件夹,将文件存入其中进行管理。也可选择多个文件,在数据库里统一进行移动、删
除。
图 17-1-2-1 显示管理画面
17-1-3 操作菜单项目
在管理画面里点击鼠标右键便可弹出菜单。
可在弹出菜单里选择满足条件的项目。
可操作的生产程序,不包括在预约文件里注册的生产程序。
图 17-1-3-1 弹出菜单(选择单项) 图 17-1-3-2 弹出菜单(选择多项)
<工具栏说明>
:显示最新的更新文件
:切换属性画面显示/
隐藏
:签入
:签出
:注册文件
:制作文件夹
:删除所选择的文件或
文件夹。
可多选。
:环境设置
服务器名(根目录):
表示数据库的根(阶层构造的基
准)。安装时,仅存在此项目。
不能对其进行移动、删除。仅可
进行「注册文件」「制作文件夹」
操作。
文件:表示注册的文件。显
示种类会根据文件的种类及状
态而不同。
关于显示图标的种类请参见
「8.2 关于数据库里管理的数
据」。
:表示文件夹
:表示预约文件夹。
保存预约文件里注册的生产程
序文件的文件夹。不能以预约文
件夹为单位进行移动、删除。

JaNets 使用说明书 17程序管理器
17-4
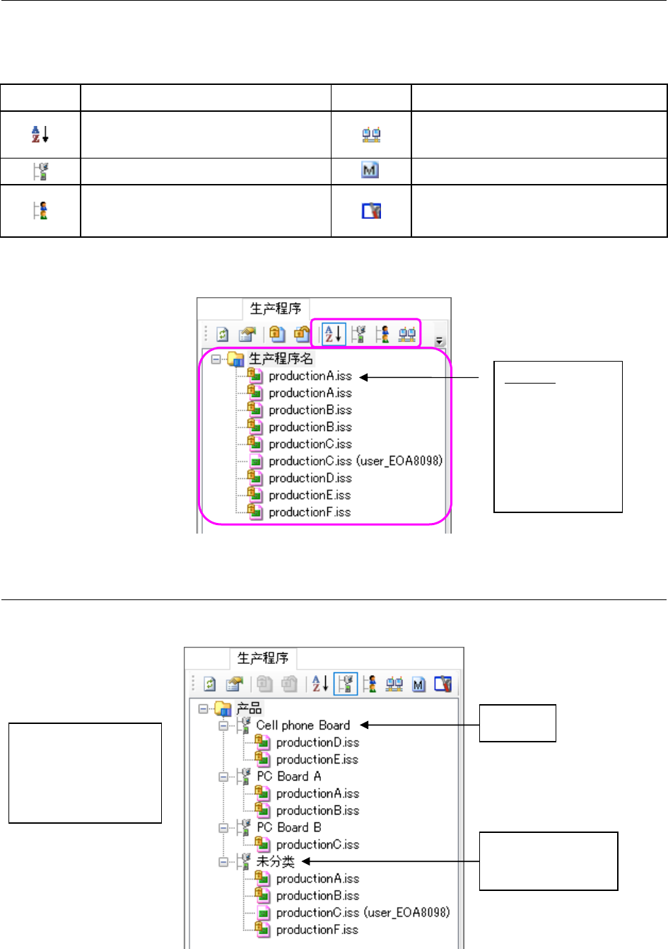
17-1-4 生产程序画面
在工具条可以选择的显示功能如下所示。
表 17-1-4-1 显示树形控件的功能
图标 说明 图标 说明
按前后顺序显示生产程序
(切换排列的显示)。
按生产线显示生产程序。
按产品名顺序显示生产程序。
仅显示主文件。
签入生产程序
(包括新登录)按用户显示。
打开环境设置画面
显示数据库里管理的生产程序文件一览表。
图 17-1-4-1 生产程序画面 (按名称顺序显示)
17-1-4-1 生产程序‐按产品名显示
按(在存入到数据库里时注册的)产品名分开显示。
图 17-1-4-1-1 按产品名显示
产品名
未注册产品名的生产
程序类的区分显示。
产品名的注册,可在新
建文件注册/签入时进行
注册/变更。
相同的产品名,按文件
名顺序显示。
生产程序:
可多选。
可统一操作。
但不能拖放文件
变换显示排列。
※本画面按文件名
称顺序显示。