JANETS使用说明书.pdf - 第488页
JaNets 使用说明书 15 日志管理工具 15-7 15-1-4-2 切换日志查看器项目的显示 / 隐藏 图 15-1-4-3 切换日志项目的 显示 15-1-4-3 日志详细信息的显示 / 隐藏 图 15-1-4-4 详细信息的显示 /隐藏 显示 < 日期 > 项目 隐藏 < 日期 > 项目栏 勾选 未勾选 日志显示栏 详细信息 显示栏 有勾选 日志显示栏 无勾选

JaNets 使用说明书 15 日志管理工具
15-6
15-1-4 日志查看器的构成
由日志显示栏及显示详细信息 2 个画面构成。
※选择了没有详细信息的日志时为空栏。
<确认有无详细信息>
图 15-1-4-1 详细信息的显示
15-1-4-1 日志查看器的右击菜单
图 15-1-4-2 日志查看器的右击菜单
有详细信息的日志会显
示“*”符号,可以确认
有无详细信息。
<弹出式菜单项目>
树形控件:切换应用程序用树形控件的显示/隐藏。
显示详细信息:切换日志详细信息画面的显示/隐藏。
更新最新信息:重新读入、再显示日志查看器里显示中的日志文件。
删除当前的内容:删除日志查看器显示中的日志。

JaNets 使用说明书 15 日志管理工具
15-7
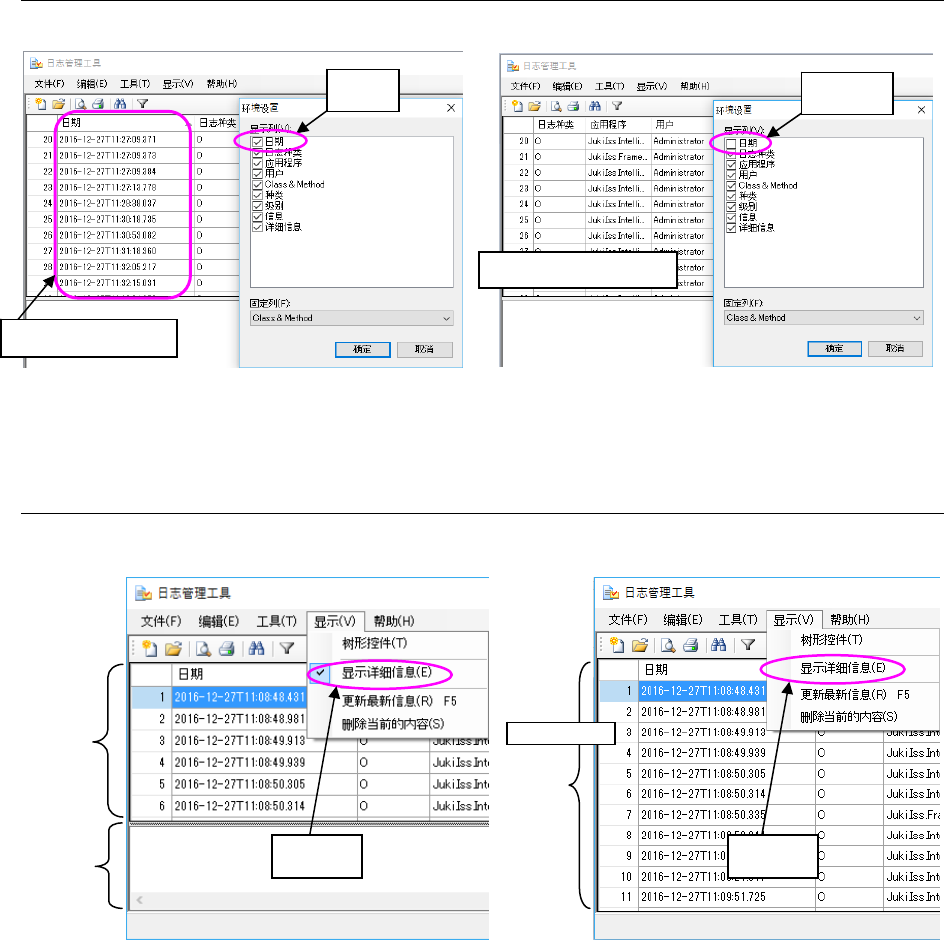
15-1-4-2 切换日志查看器项目的显示/隐藏
图 15-1-4-3 切换日志项目的显示
15-1-4-3 日志详细信息的显示/隐藏
图 15-1-4-4 详细信息的显示/隐藏
显示< 日期> 项目
隐藏<日期>项目栏
勾选
未勾选
日志显示栏
详细信息
显示栏
有勾选
日志显示栏
无勾选

JaNets 使用说明书 15 日志管理工具
15-8
15-2 操作说明
15-2-1 设置日志输出
在应用程序用树形控件中选择项目后,选择「工具」‐「设置日志输出」。
图 15-2-1-1 设置日志输出对话框
15-2-2 环境设置
选择「工具」‐「环境设置」。
图 15-2-2-1 环境设置对话框
日志保存格式:选择是以周(工作
日)为单位,还是以尺寸为単位。
以尺寸为单位:设置范围为
500KB~10000KB。增减按 按
钮,增减单位为 500KB。
以周(工作日)为単位:从星期一~
星期日每天保存一次日志。
最多可保存 7 个文件,上周的日
志以备份形式保存。
显示日志输出设
置对象
保存修改值后退出
选择日志查看器上显示的项目栏。
<日期>日期栏的显示/隐藏
<日志种类>日志种类栏的显示/隐藏
<应用程序>应用程序名称栏的显示/隐藏
<用户>用户名称栏的显示/隐藏
<Class & Method>Class、Method 名称(通信日志中
为机器名)栏的显示/隐藏
<种类>种类栏的显示/隐藏
<级别>级别栏的显示/隐藏
<信息>信息栏的显示/隐藏
<详细信息>详细信息显示栏的显示/隐藏
在日志查看器的显示项目栏中,选择固定窗口框的列。