JANETS使用说明书.pdf - 第560页
JaNets 使用说明书 1 7 程序管理器 17-16 17-3-4 建立数据库内的文件夹 有下面 1.2. 两种方法。 1 进行以下①、②的操作。 图 17-3-4-1 选 择 文 件 夹 图 17-3-4-2 建立「新建文件夹」 2. 进行下面①至③的操作。 图 17-3-4-3 点击鼠标右键显 示菜单「建立文件夹」 ③选择「建立文件夹」 后,会显示建立文件 夹对话框。 输入文件夹名后,会 在选择的文件夹下面 建立新的文件夹。 ①…

JaNets 使用说明书 17程序管理器
17-15
17-3-2 数据库内文件夹或文件的移动
1. 选择管理显示画面内的文件或文件夹(可同时选择多个)。
用程序管理器用的工具条「删除」(
)显示确认信息,进行删除。
※
其后的操作、文件夹操作亦同。
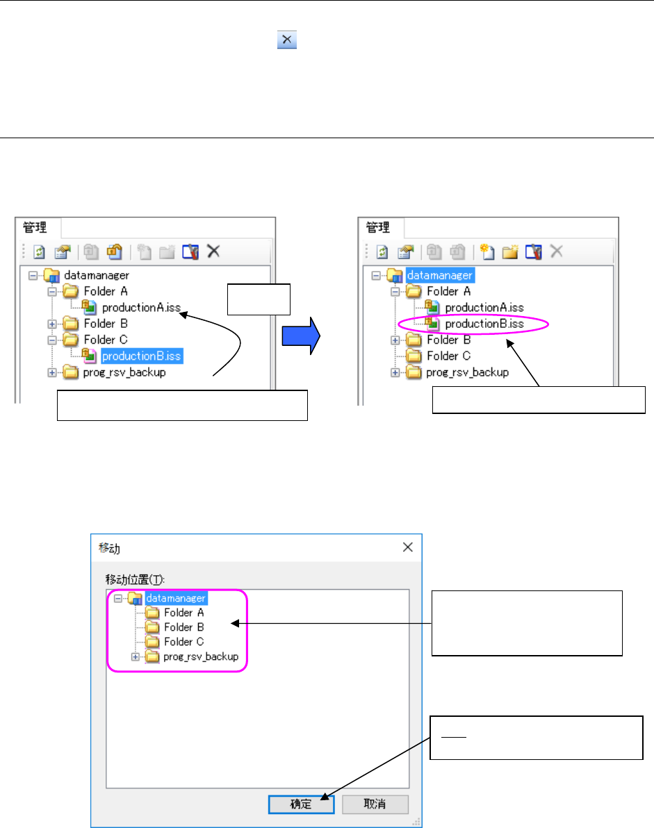
17-3-3 数据库内的文件夹间的文件的移动
有下面 1.2.两种方法。
1. 进行下面①、②的操作。
图 17-3-3-1 文件移动
2. 在管理显示画面里,选择要移动的文件(可同时选择多个),通过点击鼠标右键选择「移动」后,
会显示指定移动后目标位置的对话框。
图 17-3-3-2 指定移动后位置对话框
文件会移动到拖放的文件夹内。
①选择要移动的文件(可同时选择多个)。
确定:选择的文件会移动到该文件
夹内。
在指定移动后的目标位置对话
框里,从数据库的文件夹构成中
选择移动后的文件夹。
②拖放

JaNets 使用说明书 17程序管理器
17-16
17-3-4 建立数据库内的文件夹
有下面 1.2.两种方法。
1 进行以下①、②的操作。
图 17-3-4-1 选择文件夹 图17-3-4-2 建立「新建文件夹」
2. 进行下面①至③的操作。
图 17-3-4-3 点击鼠标右键显示菜单「建立文件夹」
③选择「建立文件夹」
后,会显示建立文件
夹对话框。
输入文件夹名后,会
在选择的文件夹下面
建立新的文件夹。
① 选择文件夹(不可
同时选择多个)。
②在选择的文件夹上
点击鼠标右键。
会建立新文件夹。要输入文件夹名
(最多输入 256 个字符)。
若在建立位置的文件夹内有同名的文件夹时,
会输入新文件夹 + (连续编号)。
②建立文件夹
①选择文件夹
(
不可同时选择多个
)
。

JaNets 使用说明书 17程序管理器
17-17
17-3-5 变更数据库内的文件夹名
图 17-3-5-1 变更文件夹名
选择要变更名称的文件夹
(不可同时选择多个),点击
鼠标右键,从显示的菜单
里选择「更改文件夹名」。
最多输入 256 个字符。