JANETS使用说明书.pdf - 第486页
JaNets 使用说明书 15 日志管理工具 15-5 15-1-3-3 切换应用程序用树形控件的显示 / 隐藏 每次选择「显示」‐「树形控件」项目时,勾选状态会交替变化。 图 15-1-3-4 切换树形控件的 显示 无勾选时: 隐藏应用程序用的树形控件。 勾选时: 显示应用程序用的树形控件。

JaNets 使用说明书 15 日志管理工具
15-4
15-1-3-2 应用程序用树形控件的右击菜单
图 15-1-3-3 树形控件的右击菜单
树形控件:
切换应用程序用树形
控件的显示/隐藏
显示详细信息:
切换日志详细信息显
示的显示/隐藏
更新最新信息:
重新读入、再显示日
志查看器里显示中的
日志文件。
删除当前的内容:
删除日志查看器里显
示中的日志。
显示新建日志:
在查看器里按新建显
示选择的项目日志。
显示追加日志:
在查看器里按追加显
示选择的项目日志。
设置日志输出:
显示选择项目的「设
置日志输出」对话框。

JaNets 使用说明书 15 日志管理工具
15-5
15-1-3-3 切换应用程序用树形控件的显示/隐藏
每次选择「显示」‐「树形控件」项目时,勾选状态会交替变化。
图 15-1-3-4 切换树形控件的显示
无勾选时:
隐藏应用程序用的树形控件。
勾选时:
显示应用程序用的树形控件。

JaNets 使用说明书 15 日志管理工具
15-6
15-1-4 日志查看器的构成
由日志显示栏及显示详细信息 2 个画面构成。
※选择了没有详细信息的日志时为空栏。
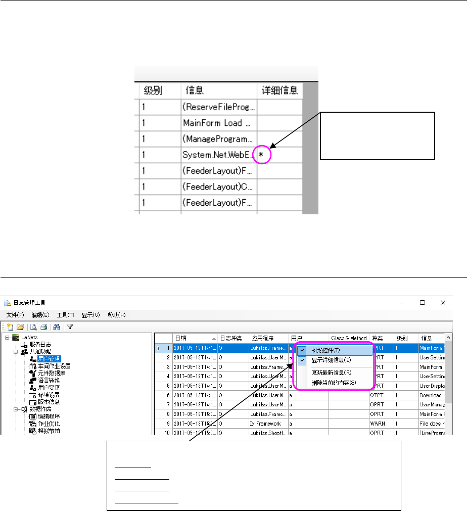
<确认有无详细信息>
图 15-1-4-1 详细信息的显示
15-1-4-1 日志查看器的右击菜单
图 15-1-4-2 日志查看器的右击菜单
有详细信息的日志会显
示“*”符号,可以确认
有无详细信息。
<弹出式菜单项目>
树形控件:切换应用程序用树形控件的显示/隐藏。
显示详细信息:切换日志详细信息画面的显示/隐藏。
更新最新信息:重新读入、再显示日志查看器里显示中的日志文件。
删除当前的内容:删除日志查看器显示中的日志。