编 程 手 册.pdf - 第172页
BM122 编程手册 8.7 元件示教 E34PCC-3F-0 40-B0 8.7-5 = 提示 = 4 元件是如何丢弃的 <Autom aticall y>( 自动 ): 元件将丢弃到元件程序 库指定的位置 。 <Manua lly>( 手动 ): 贴装头移 动到 Z 轴料架的中心,从吸 嘴上拿走元件 : ‘Part T each’ (元件示 教) 检查其他角度 ? 16. <Che ck > (检…

BM122
编程手册
8.7 元件示教
E34PCC-3F-040-B0
8.7-4
: ‘Specify Z 轴编号’ (指定 Z 轴编号)
: ‘Specify Z 轴编号’(指定 Z 轴编号)
7.
手动
自动
8.
2
9.
14.
=提示= 3
: ‘Supply from’(供应源)
: ‘Head select’ (头选择)
: ‘Confirmation of start’ ’(确认开始)
: ‘Head select’(头选择)
: ‘Confirmation of pickup’(确认吸着)
1
10.
12.
11.

BM122
编程手册
8.7 元件示教
E34PCC-3F-040-B0
8.7-5
=提示= 4
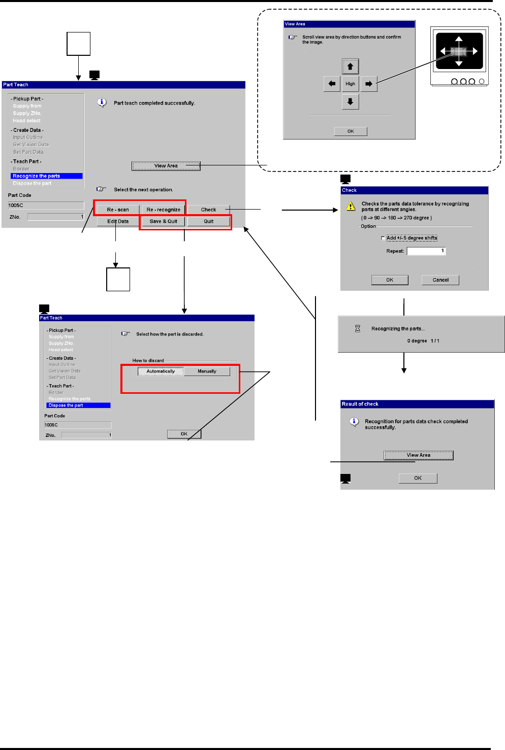
元件是如何丢弃的
<Automatically>(自动): 元件将丢弃到元件程序库指定的位置。
<Manually>(手动): 贴装头移动到 Z 轴料架的中心,从吸嘴上拿走元件
: ‘Part Teach’(元件示教)
检查其他角度?
16.
<Check>(检查)
否
是
: ‘Check’(检查)
17.
必要时,检查该方框然后按<OK>。
退出?
: ‘Result of check’(检查结果)
18.
<OK>
: ‘Part Teach’(元件示教)
2
19.
<Save & Quit> or <Quit>.(保存退出)或(退
出)
: ‘How to discard’(如何丢弃?)
20.
选择 <Automatically>(自动) 或
<Manually>(手动),然后按<OK>)
21.
将丢弃元件
: ‘Part Editor’(元件编辑器)
继续用其他数据示教
退出
3
=提示= 4
22. <Edit Data>(编辑数据)

BM122
编程手册
8.7 元件示教
E34PCC-3F-040-B0
8.7-6
=提示= 5
=提示=6
16.
17.
=提示=7
18.
20.
=提示=5
检查元件时,点击<View Area>(视图区域),打开视图区域窗口。
使用箭头按钮在监视器上滚或下滚。
=提示= 6
<Re-cognize>(再识别): 使用扫描后的图象,再次进行识别。
<Re-scan>(再扫描): 通过识别照相机再次进行扫描、识别。
=提示= 7
2
3
22.
19.
: ‘Part Teach’ (元件示教)
: ‘Check’(检查)
: ‘Result of check’(检查结果)
: ‘How to discard’ (如何丢弃)