CAN Bus Workshop_Version 03__ 06_2008_DE.pdf - 第135页
CACCIA Handbuch 1 Caccia Bedienungskurzanleitung Ausgabe 04/2007 43 1.5 Funktionsprüfung über die I/O Module → Öffnen Sie mit dem Button das Dialogfenster Subsystem Control Center : 1 Abb. 1 - 24 Funktionsprüfung üb er d…

1 Caccia Bedienungskurzanleitung CACCIA Handbuch
Ausgabe 04/2007
42
Diese Funktion ist mit gestartetem Maschinencontroller (MC) und geladener CAN-Software (CAN-
SW) möglich. (SW-Freigabe und Starttaste sind nicht nötig.) 1
1
Tab. 1 - 13 Funktionsprüfung einzelner DP-Achsen
1.4.5.6 Dialogfenster: Axis DP-x
Hier können Sie z. B. Referenzläufe oder einen Dauerlauf einer DP-Achse starten. 1
1
1
Tab. 1 - 14 Dialogfenster: Axis DP-x
1
Schaltfläche Beschreibung / Aktion
Gantry Öffnen entsprechenden Portals. Im Beispiel ist dies Portal 4.
Head VHS Öffnen der Kopfachsen.
DP Öffnen des DP-Menüs.
DP-Units
Öffnen von DP-Units durch einen Doppelklick. Hier haben Sie Zugriff
auf jede einzelne DP-Achse.
DP-x 1 Wählen Sie eine DP-Achse durch einen Doppelklick aus. Im Beispiel
ist dies DP-2. Es öffnet sich das Dialogfenster Axis DP-x. 1
Schaltfläche Beschreibung / Aktion
Ref Startet Referenzläufe der DP-Achsen.
Endurance Test
Dauerlaufparameter. Hier können Sie die Wartezeit sowie die Start-
und Stopp-Position mit den Start- und Stop-Buttons festlegen. 1
Start/Stop Festlegen von Start- und Stopposition. 1

CACCIA Handbuch 1 Caccia Bedienungskurzanleitung
Ausgabe 04/2007
43
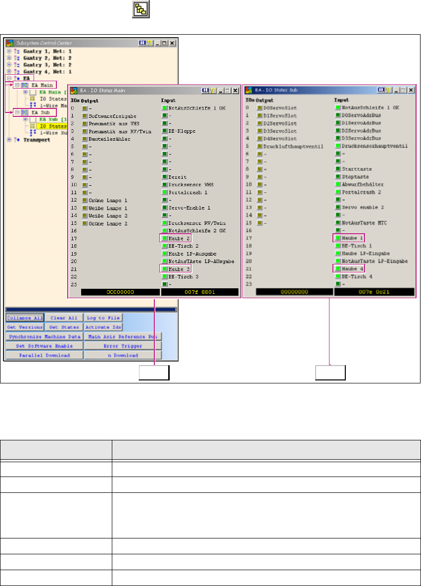
1.5 Funktionsprüfung über die I/O Module
→ Öffnen Sie mit dem Button das Dialogfenster Subsystem Control Center:
1
Abb. 1 - 24 Funktionsprüfung über die I/O Module
1
1
Schaltfläche Beschreibung / Aktion
E/A Öffnen der Eingangs-/Ausgangsfunktionen.
E/A Main Öffnen des E/A-Moduls im Maindistributor.
IO States
Öffnen der E/A-Darstellung des Maindistributors mit permanenter E/
A-Aktualisierung. An Haube 2 und Haube 3 erkennen Sie, dass es
sich um die E/A-Darstellung des Maindistributors handelt. 1
E/A Öffnen der Eingangs-/Ausgangsfunktionen.
E/A Sub Öffnen des E/A-Moduls im Subdistributor.
Main Sub

1 Caccia Bedienungskurzanleitung CACCIA Handbuch
Ausgabe 04/2007
44
Tab. 1 - 15 Funktionsprüfung über die I/O Module
Hinweis
Sie können zur besseren Übersicht auch beide E/A-Funktionsfenster gleichzeitig öffnen. 1
1
Es gibt 3 Steuerungsarten der Ausgänge: 1
– Zustandssteuerung, z. B. Lampe 1 links/Lampe 2 rechts.
– Negativ Flanken gesteuert, z. B. Bauteilzähler.
– Inverse Steuerung, z. B. Drucklufthauptventil - wird Ventil aktiviert (Hellgelb), schaltet es
aus.
1
Die Belegung der Ein-/Ausgänge ist maschinentypspezifisch. 1
Hinweis
Wichtiger Unterschied bei HF-Versionen:
Es gibt den „HF-Ursprünglicher Maschinenständer“ und den „A-00X Maschinenständer (Eckiges
Layout)“. 1
IO States
Öffnen der E/A-Darstellung des Maindistributors mit permanenter E/
A-Aktualisierung. An Haube 1 und Haube 4 erkennen Sie, dass es
sich um die E/A-Darstellung des Subdistributors handelt. 1
Schaltfläche Beschreibung / Aktion