CAN Bus Workshop_Version 03__ 06_2008_DE.pdf - 第179页
CACCIA Handbuch 1 Caccia Bedienungskurzanleitung Ausgabe 04/2007 87 1.1 1.2.2 Funktionskontrolle mit Caccia Beispiel Pipettenwechsler Für den PPW gibt es außer dem SITEST noch zwei weitere Möglichkeiten die Funktion zu ü…

1 Caccia Bedienungskurzanleitung CACCIA Handbuch
Ausgabe 04/2007
86
Zuordnung der Subsysteme zu den Hardwarekomponenten
Bsp. HF/HF3 BB1
Subsystem Hardwarekomponente Bemerkung
Temperatur, 1, Coupler, 00 LP:1-Wire Schleppinterface Schleppinterface Portal 1
Temperatur, 4, Coupler, 00
LP: 1-Wire Schleppinterface
Schleppinterface Portal 4
PPW, 4, Coupler, 00 1-Wire Hub PPW Hub PPW am Stellplatz 4 für PPW Reihe
1/2
PPW, 1, Coupler, 00 1-Wire Hub PPW Hub PPW am Stellplatz 1 für PPW Reihe
1/2
Mainpath, 0, IO_2C, 01
Mainpath, 0, E2_512B, 01
E/A Sub Modul E/A-Modul, die RS232 Bridge platine wird
später im E/A Modul integriert
Temperatur, 1, E2_512B, 81
Temperatur, 1, E2_32B, 01
Temperatur, 1, E2_512B, 61
Temperatur, 1, Temperatur, 10
Temperatur, 1, Temperatur, 11
Temperatur, 1, IO_2C,01
Temperatursensoren
Portal 1
Beide Temperatursensoren bilden eine
Einheit, und können nur zusammen
gestauscht werden. Der Baustein für die
Portalerkennung kann nicht getauscht
werden.
Temperatur, 4, E2_512B, 81
Temperatur, 4, E2_32B, 01
Temperatur, 4, E2_512B, 61
Temperatur, 4, Temperatur, 10
Temperatur, 4, Temperatur, 11
Temperatur, 4, IO_2C,01
Temperatursensoren
Portal 4
Beide Temperatursensoren bilden eine
Einheit, und können nur zusammen
gestauscht werden. Der Baustein für die
Portalerkennung kann nicht getauscht
werden.
PPW, 4, E2 32B, 81
PPW, 4, AD, 03
PPW, 4, AD, 15
PPW, 4, AD, 16
1 Wire Hub PPW am
Stellplatz 4
zeigt an, dass der 1Wire Hub angeschlos-
sen ist.
PPW, 4, E2_32, 01
PPW, 4, AD, 01
PPW, 4, IO_8C, 01
Steuerplatine im PPW
Portal 4, nur bei C&P20 PPW
Die Steuerplatine des PPW Reihe 1 (nur
bei PPW für den C&P 20 Kopf).
PPW, 4, E2_32, 02
PPW, 4, AD, 02
PPW, 4, IO_8C, 02
Steuerplatine im PPW
Portal 4, nur bei C&P20 PPW
Die Steuerplatine des PPW Reihe 2 (nur
bei PPW für den C&P 20 Kopf).
PPW, 1, E2_32B, 81
PPW, 1, AD, 03
PPW, 1, AD, 15
PPW, 1, AD, 16
1 Wire Hub PPW am
Stellplatz 1
zeigt an, dass der 1Wire Hub angeschlos-
sen ist
PPW, 1, E2_32B, 01
PPW, 1, AD, 01
PPW, 1, IO_8C, 01
Steuerplatine im PPW
Portal 1, nur bei C&P20 PPW
Die Steuerplatine des PPW Reihe 1 (nur
bei PPW für den C&P 20 Kopf).

CACCIA Handbuch 1 Caccia Bedienungskurzanleitung
Ausgabe 04/2007
87
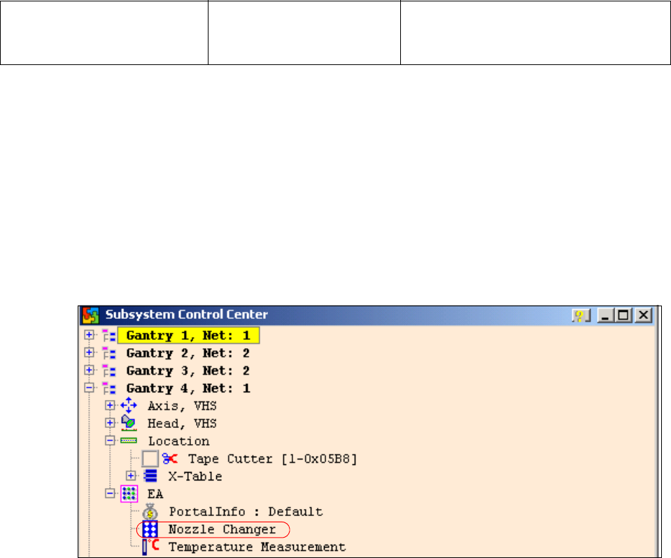
1.11.2.2 Funktionskontrolle mit Caccia
Beispiel Pipettenwechsler
Für den PPW gibt es außer dem SITEST noch zwei weitere Möglichkeiten die Funktion zu über-
prüfen.
1. Menü PPW 1
→ Öffnen Sie das EA Verzeichnis des entsprechenden Stellplatzes im Subsystem Control Center.
→ Doppelklick auf Nozzle Changer
Abb. 1 - 61 Subsystem Control Center (Nozzle Changer)
→ folgendes Menü erscheint:
PPW, 1, E2_32B, 02
PPW, 1, AD, 02
PPW, 1, IO_8C, 02
Steuerplatine im PPW
Portal 1, nur bei C&P20 PPW
Die Steuerplatine des PPW Reihe 2 (nur
bei PPW für den C&P 20 Kopf).

1 Caccia Bedienungskurzanleitung CACCIA Handbuch
Ausgabe 04/2007
88
Abb. 1 - 62 E/A Nozzle Changer
2. Funktionskontrolle mit CAN Bus Befehlen 1
Pipettenwechlser Öffnen und Schließen
Vorbereitung: siehe Abfrage der Subsysteme
– Öffnen Sie das Netzwerkfenster
– (1) Wählen Sie den Adressbereich "Add All" unter Current Range erscheint 0-7ff.
– (2) Tragen sie die CAN ID für den entsprechenden CAN Bus Pfad ein.
Bestückbereich 1 07d0
Bestückbereich 2 07c0
– (3) Geben sie den Befehl ein 70 04 01 00, jeweils mit Leerzeichen
70 --> Move Kommando
04 --> Portal 4
01 --> PPW Reihe 1
00 --> auf (PPW öffnen) / 01 --> zu (PPW schließen)
– (4) Betätigen Sie den Button "Send"
Der entsprechende PPW sollte jetzt auf bzw. zu gehen.
Statusabfrage
Magazine (Mikro-
schalter unter den
Magazinen)
Auswahlfen-
ster, Öffnen/
Schließen PPW
Reihe 1
Statusanzeige
Magazine
Führt die ausge-
wählte Funktion
aus
Statusabfrage
PPW offen/ge-
schlossen