CAN Bus Workshop_Version 03__ 06_2008_DE.pdf - 第156页
1 Caccia Bedienungskurzanleitung CACCIA Handbuch Ausgabe 04/2007 64 → Betät igen Sie den Button Initialize , alle vorhanden en Förderer werden grün da rgestellt. → Betät igen Sie den Button Sta rt , der Dauerlauf wird ge…

CACCIA Handbuch 1 Caccia Bedienungskurzanleitung
Ausgabe 04/2007
63
1.7 CAN SCOPE für Netz 1 / Netz 2 am Förderermenü
1.7.1 Förderer der X-Serie
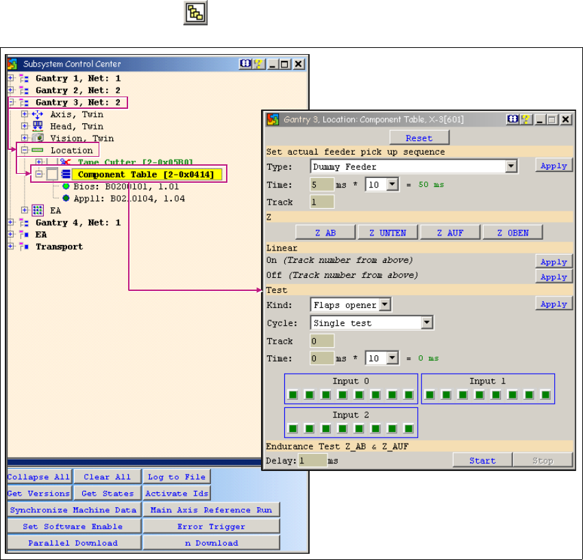
→ Öffnen Sie mit dem Button das Dialogfenster Subsystem Control Center:
1
Abb. 1 - 38 CAN SCOPE für Netz 1 / Netz 2 - Förderer der X-Serie
→ Aktivieren Sie in Abhängigkeit der Optionen der Maschine, die Funktion Enable Tape Cutter.
Hinweis
Haben Sie die Funktion Enable Tape Cutter aktiviert, müssen für den Dauerlauf eines För-
derers der X-Serei folgende Voraussetzungen erfüllt sein:
- SW-Freigabe muss erfolgt sein
- Steuerung ein
- Sicherheitskreis muss geschlossen sein 1

1 Caccia Bedienungskurzanleitung CACCIA Handbuch
Ausgabe 04/2007
64
→ Betätigen Sie den Button Initialize, alle vorhandenen Förderer werden grün dargestellt.
→ Betätigen Sie den Button Start, der Dauerlauf wird gestartet.
→ Mit dem Button neben jedem Förderer können Sie die Histogrammausgabe für die Spleißstel-
len-Erkennung aktivieren.
→ Mit dem Button Set Report File können Sie während dem Dauerlauf eine Trace-Datei gene-
rieren.
1.7.2 S-Förderer
→ Öffnen Sie mit dem Button das Dialogfenster Subsystem Control Center:
1
Abb. 1 - 39 CAN SCOPE für Netz 1 / Netz 2 - S-Förderer
1

CACCIA Handbuch 1 Caccia Bedienungskurzanleitung
Ausgabe 04/2007
65
1.8 Transportsystem
1.8.1 Transportsystem - Conveyor Data
1
Abb. 1 - 40 Transportsystem - Conveyor Data
Hardware version conveyor
Mit Get wird die Transport-Hardwareversion ausgelesen. Dabei gilt:
- Der HF-Transport gilt auch in der X-Maschine.
- Der Transport HS50 meint ein fünfteiliges Transportsystem.
- Die Breitenverstellung S 25HM bedeutet eine Breitenverstellung mit nur einem
Antriebsmotor.
- Die E/A-Belegung des Transportes ist identisch mit der HF-Transportsteuerung.
Parameter
Read: Auslesen der eingestellten Geschwindigkeiten des
Parametersatzes TYP für die Transportsteuerung.
Write: Schreiben der eingestellten Geschwindigkeiten in die Steuerung.
Hardware option conveyor control
Gibt über eingebaute Sonderoptionen des Kunden Auskunft.
Configuration band-conveyor
01: ein Transportband ohne Klemmung (Default)
07: ein Transportband mit Klemmung
Clear
Löscht die Meldungsliste Asynchronous Message Scope.