CAN Bus Workshop_Version 03__ 06_2008_DE.pdf - 第160页
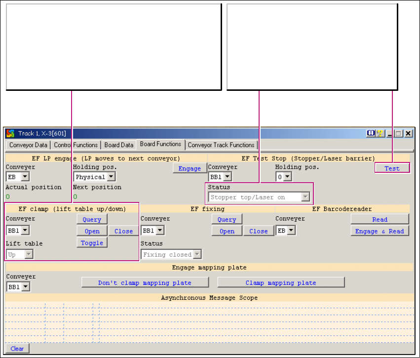
1 Caccia Bedienungskurzanleitung CACCIA Handbuch Ausgabe 04/2007 68 1.8.4 T ransportsystem - Board Functions 1 Abb. 1 - 43 T ransportsystem - Board Functions 1 EF cl am p (l i f t t abl e up /dow n): Bearbei t et die LP-…

CACCIA Handbuch 1 Caccia Bedienungskurzanleitung
Ausgabe 04/2007
67
1.8.3 Transportsystem - Board Data
1
Abb. 1 - 42 Transportsystem - Board Data
Board Options
Read: Auslesen der installierten Sonderpotionen (z. B. LP-Barcode-Leser).
Board holding position(s)
Read: Zeigt die LP-Stopppositionen eines LP-Transportbandes für den Bestückbereich.
- Die Position 0 ist die Position des LASER-Stoppers.
- Die Position 1 ist die Position des mechanischen Stoppers für "long board"
Anwendung (immer 160 mm hinter dem LASER).

1 Caccia Bedienungskurzanleitung CACCIA Handbuch
Ausgabe 04/2007
68
1.8.4 Transportsystem - Board Functions
1
Abb. 1 - 43 Transportsystem - Board Functions
1
EF clamp (lift table up/down):
Bearbeitet die LP-Klemmung des Transports im
gewählten Bestückbereich (hier im Beispiel BB1).
Query: Abfrage der Hubtisch-Position.
Open: Senkt den Hubtisch ab.
Close: Hebt den Hubtisch an.
Toggle: Schaltet zwischen den Positionen hin und her.
EF Test Stop (Stopper/Laser barrier):
Status
Status des LASER-Stoppers.
Test
Aktiviert/Deaktiviert den LASER-Stopper
des gewählten Bestückbereichs.

CACCIA Handbuch 1 Caccia Bedienungskurzanleitung
Ausgabe 04/2007
69
1.9 Dateivergleichsmenü
Das Dialogfenster Special File Compare wird mit dem Button gestartet. 1
Alternativ können Sie im Menü Tools den Menüpunkt Compare Files auswählen. 1
Mit dem Special File Compare lässt sich ein Vergleich beliebiger Textdateien durchführen, z. B.
XML-Dateien im Textformat. 1
1
Abb. 1 - 44 Dateivergleichsmenü
1