CAN Bus Workshop_Version 03__ 06_2008_DE.pdf - 第145页
CACCIA Handbuch 1 Caccia Bedienungskurzanleitung Ausgabe 04/2007 53 1.6.5 T win-Kopf Firmware-Downlo ad → Öffnen Sie mit dem Button das Dialogfenster Subsystem Control Center : 1 Abb. 1 - 28 T win-Kopf Firmware-Download …

1 Caccia Bedienungskurzanleitung CACCIA Handbuch
Ausgabe 04/2007
52
Tab. 1 - 20 Firmwareversionen (eSW) einzelner Achsen mit Achscontroller A363
DP
Twin
03.02.00 03.FB.69 03.02.23
Frei 03.02.00 03.FB.69 03.02.23
Achstyp
BIOS-Version
Systembootdaten
Applikation 1
Firmware für Achs-
Hauptplatine
Applikation 2
Firmware für VC3-
Controller

CACCIA Handbuch 1 Caccia Bedienungskurzanleitung
Ausgabe 04/2007
53
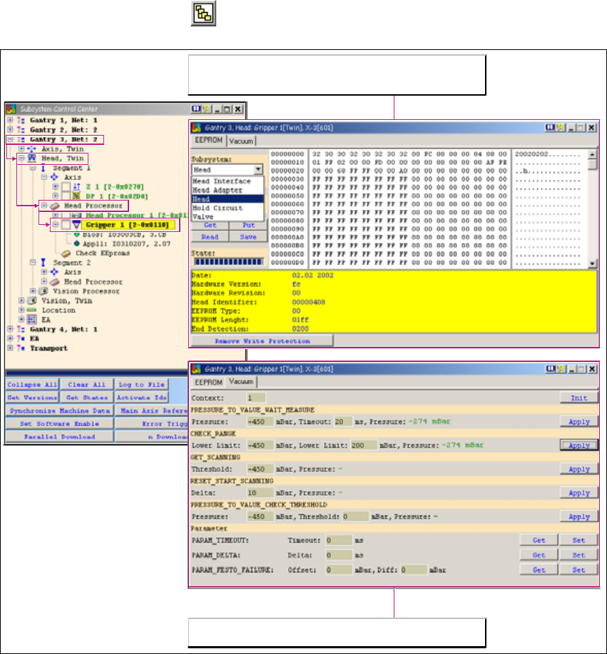
1.6.5 Twin-Kopf Firmware-Download
→ Öffnen Sie mit dem Button das Dialogfenster Subsystem Control Center:
1
Abb. 1 - 28 Twin-Kopf Firmware-Download Kopfprozessor
Bei Maschinen der X-oder der HF-Serie:
Achten Sie darauf, ob die ausgewählte Maschine mit einem Twin Kopf, mit einem oder mit zwei
TQM-Modul-Prozessoren arbeitet. Wählen Sie immer nur ein Segment für den Download. Das gilt
auch, wenn Sie mit SITEST arbeiten. 1
Beim Firmware (eSW) Download wird nur ein Segment ausgewählt (1 oder 2) und dann der Down-
load wie gewohnt ausgeführt. 1
Falls dennoch beide Segmente ausgewählt wurden, kann der Download mit einer Firmware nicht
ausgeführt werden, da die 2. Adresse nicht ansprechbar ist. 1
1

1 Caccia Bedienungskurzanleitung CACCIA Handbuch
Ausgabe 04/2007
54
1.6.6 Twin-Kopf
→ Öffnen Sie mit dem Button das Dialogfenster Subsystem Control Center:
1
Abb. 1 - 29 Twin-Kopf
1.6.7 Bootstrap Loader A364
1.6.7.1 Allgemeines
Wie bei den Achskarten A362 und A363 ist es auch bei der neuen Achskarte A364 möglich im
Fehlerfall über die V24-Schnittstelle (RS232) einen BIOS-Download durchzuführen.
Im Unterschied zur alten Version ist das Programm Bootstrap-Loader in CACCIA integriert und es
kann mit Hilfe der Adapterkarte ein Download durchgeführt werden.
An beiden Segmenten des TWIN-Kopfes können die Vakuumwerte
durch CACCIA aufgenommen werden.
Die beiden Segmente des TWIN-Kopfes werden vom Kopfprozessor
auf der Kopfplatine gesteuert. Hier erfolgt somit auch die EPROM-
Abfrage für den 16-Bit-Prozessor.