RV-2_使用说明书.pdf - 第360页
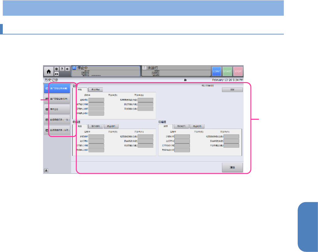
第 4 章 操作 篇 4- 9. 记录 280 4-9- 2. 生产管理信息(装置 ) 显示全体,各输送带 的生 产管理信息 历史 记录 。 按下[更新]按钮则统 计生产管理信息。 • 触摸各项目的[全部] 、[等待时间]、[ 停止时间]后,将显 示对应的项 目内容。 等待时间 停止时间 • 触摸[清除]后,可以 重新设置全部项目的 数值。

第 4 章 操作篇
4-9. 记录
279
4
4-9.
记录
4-9-1.
画面构成
可以确认生产管理信息和事件日志。
在主菜单中触摸[记录]后,将显示历史记录画面。历史记录画面分为以下两种区域。
(a)
历史记录菜单区域
(b)
历史记录控制显示区域
a
b

第 4 章 操作篇
4-9. 记录
280
4-9-2.
生产管理信息(装置)
显示全体,各输送带的生产管理信息历史记录。
按下[更新]按钮则统计生产管理信息。
•
触摸各项目的[全部]、[等待时间]、[停止时间]后,将显示对应的项目内容。
等待时间
停止时间
•
触摸[清除]后,可以重新设置全部项目的数值。

第 4 章 操作篇
4-9. 记录
281
4
4-9-3.
生产管理信息(机种)
显示各机种的生产管理信息历史记录。
按下[更新]按钮则统计生产管理信息。
•
触摸各项目的[全部]、[等待时间]、[停止时间]后,将显示对应的项目内容。
等待时间
停止时间