00191504-01.pdf - 第128页
2. Bevez etés és a lapfog almak Használati ut asítás a SIPLACE 80S-20/F4/F4 -6/F5 ti pushoz 98/03-as kiadás az SR.40 4 .xx s zoftverv erziótól 2-50 ³6HJtW VpJ´ PHQ Önöknek leh etõségük va n arra, ho gy a me nükö…

Használati utasítás a SIPLACE 80S-20/F4/F4-6/F5 tipushoz 2. Bevezetés és alapfogalmak
98/03-as kiadás az SR.404.xx szoftververziótól
2-49
.LMHO]}PHQ
A kijelzõ mezõben a sorszámítógép által megadott feladatnév, az aktuális alkalmazási név
és a felszerelési név kerül kijelzésre.
iEUD .LMHO]}PH]}DIHO DGDWD]DONDOPD]iVpVDIHOV]HUHOpVV]iPiUD
-Magyarázat a 2.4.17 ábrához
1 A felszerelési név kijelzésre kerül 2 Alkalmazási név kijelzésre kerül
3 A feladat név kijelzésre kerül
12 3

2. Bevezetés és alapfogalmak Használati utasítás a SIPLACE 80S-20/F4/F4-6/F5 tipushoz
98/03-as kiadás az SR.404.xx szoftververziótól
2-50
³6HJtWVpJ´PHQ
Önöknek lehetõségük van arra, hogy a menükön keresztül segítséget és az Alt+F1 billentyû
kombinációval ablakot hívjanak le. A menüsorokban, ill. a Toolbar parancsaiból a segítséget
a Shift+F1 billentyû kombinációval hívhatják le.
A kezelõfelület minden nézetében lehetõségük van arra, hogy onnan segítséget hívjanak le.
A mindenkori nézetben a menük közül válassza ki a Segítség menüt, ill. használja az Alt+F1
billentyû kombinációt.
iEUD 2QOLQHVHJtWVpJSOD]DODSQp]HWE}O
87$/È6
Az összes teljesítmény volumen a jelen Használati utasítás 8. Fejezetében található.

Használati utasítás a SIPLACE 80S-20/F4/F4-6/F5 tipushoz 2. Bevezetés és alapfogalmak
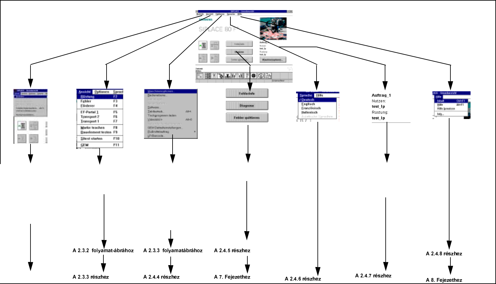
98/03-as kiadás az SR.404.xx szoftververziótól 2.3 A menüfunkciók kezelõfelületének áttekintése
2-23
$WHOMHVNpSIRO\DP DWiEUiMD
ALAPNÉZET (lásd 2.4.1 ábra)
iEUD $WH OMHViWWHNLQWpVIRO\DPDWiEUiMD
— megmunkálása
— Megmunkálást leállítani
— Megmunkálást megsza-
kítani
— Megmunkálást folytatni
— A kezelõfelület zárása
— Váltás a ... üzemrendsz-
erre
— Számítógépet leengedni
$UpV]KH]
— Beültetési funkciók
— Egyedi funkciók
— Vizuális funkciók
— GEM funkciók
— SITEST indítása
— Gépopciók betekintése
— Kezelõszint, üzemmód,
használat megadása
— Szerviz technikusi funk-
ciók végrehajtása
— Ütemezett üzemmód és
videókép
— Asztali program töltése
— Opcionális funkció
végrehajtása
—Hibainfo
— Diagnózis
— Hiba nyugtázása
— Itt a megadott
— Feladatnév
— Használati név
— Felszerelés név kerül
megadásra