00191504-01.pdf - 第658页
1 1 Állo más bõvítések/op ciók Használa ti ut asítás a SIPLACE 80S-20/F4/F4 -6/F5 ti pushoz 1 1.8 Rem ote Service 98/03-as ki adás az SR.404.xx szo ftververz iótól 11-56 ÈWWHNLQW pV A vevõnél lé võ beültetõ sor s…
Használati utasítás a SIPLACE 80S-20/F4/F4-6/F5 tipushoz 11 Állomás bõvítések/opciók
98/03-as kiadás az SR.404.xx szoftververziótól 11.8 Remote Service
11-55
/HKHWVpJHVIXQNFLyN
A következõ komponensekhez van lehetõség a müncheni, szingapúri, alpharettai szerviz
helyeknek a hozzáférésre, ill. a mindenkori funkció kezelésére és ellenõrzésére.
6RUV]iPtWyJpS6&281,;
- - Remote Login
-- Chat
- - A vevõ sorszámító gépébe parancsot küldeni
- - A vevõ sorszámítógépének szoftverét elindítani és leállítani
- - Remote-ot editálni
- - Adattranszfer
ÈOORPiVV]iPtWyJpS
- - Remote Login
- - Remote szoftver kezelés (kezelõfelelet, diagnózis)
- - Vevõ kezelõfelület remote kezelése
- - Vevõ kezelõfelület remote kijelzése
- - Üzenetek küldése a vevõ állomás számítógépére (“chat Modus”)
- - Adattranszfer
- - Remote editálás
- - Jegyzõkönyvezés (protokoll)
*pSNRQWUROOHU5026
- - Remote Login
- - Adattranszfer

11 Állomás bõvítések/opciók Használati utasítás a SIPLACE 80S-20/F4/F4-6/F5 tipushoz
11.8 Remote Service 98/03-as kiadás az SR.404.xx szoftververziótól
11-56
ÈWWHNLQWpV
A vevõnél lévõ beültetõ sor számára a következõ lehetõségek, ill konfigurációk adottak:
Az ISDN Router csatlakozása a helyi SIPLACE-LAN-hoz és az ISDN-Router csatlakozása
a vevõ helyszínén lévõ LAN-hoz.
$],6'15RXWH UFVD WOD NR]i VD ORNi OLV6,3/$&(/$1KR]
Ez a lehetõség akkor alkalmazható, hogy ha a vevõnél nem áll rendelkezésre a helyszínen
LAN. Ezen kívül a vevõnek nincsen szüksége kiegészítõ adatbiztonsági követelmények be-
tartására.
iEUD &VDWODNR]iVDKHO\L6,3/$&(/$1KR]
LAN -kártya
Sorszámítógép (LR)

Használati utasítás a SIPLACE 80S-20/F4/F4-6/F5 tipushoz 11 Állomás bõvítések/opciók
98/03-as kiadás az SR.404.xx szoftververziótól 11.8 Remote Service
11-57
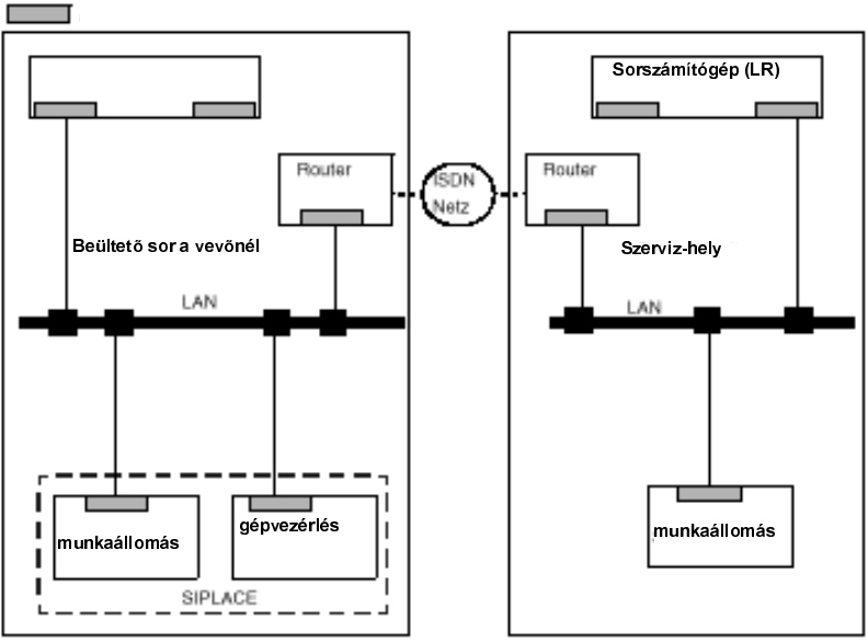
$],6'15RXWHUFVDWODNR]iVDYHY}KHO\V]tQpQOpY}/$1KR]
Ez a lehetõség azt az elõnyt biztosítja, hogy több beültetõ sor érhetõ el egy routeren keresz-
tül.
iEUD $YHY}WHOHSKHO\pQOpY}/$1KR]YDOyFVDWODNR]iV
LAN -kártya
Sorszámítógép (LR)