CAN Bus Workshop_Version 03__06-2008_EN.pdf - 第132页
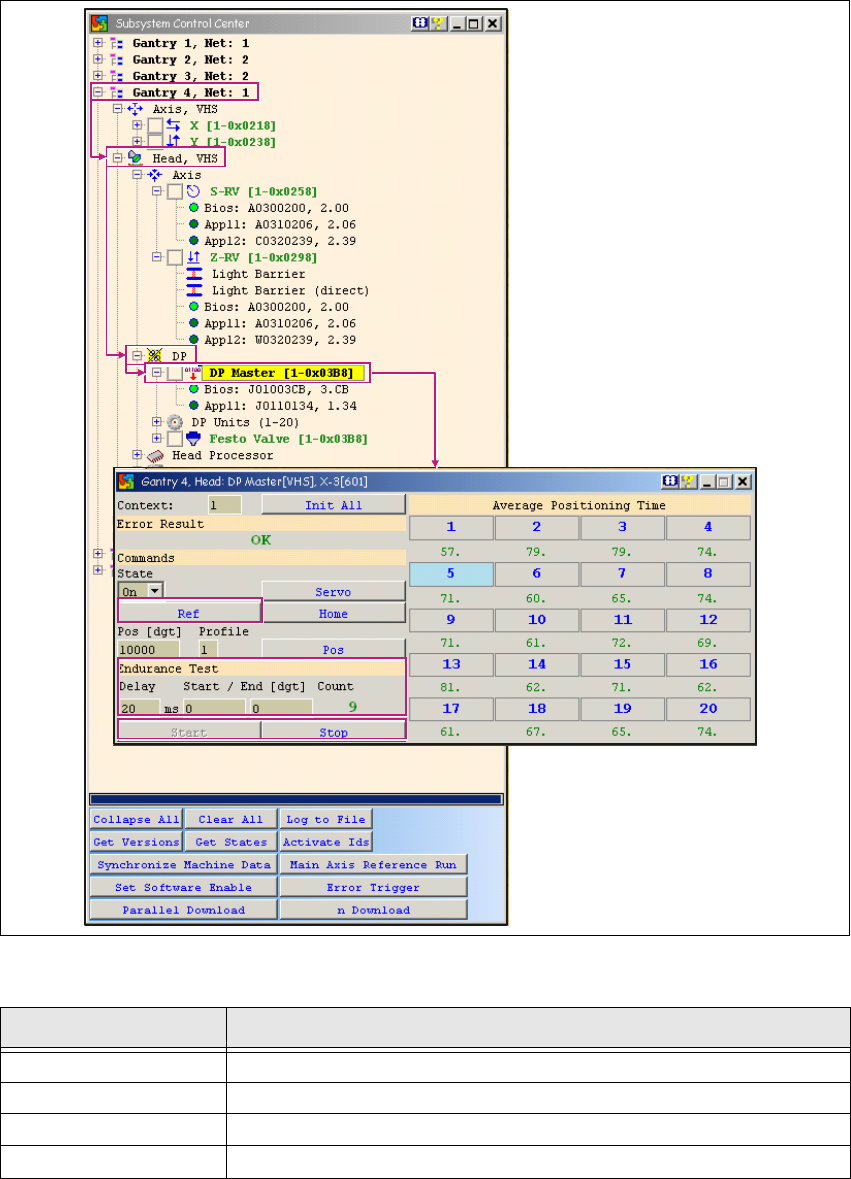
1 Caccia Student Guide CACCIA Manual Issue 04/2007 EN 40 1.4.5.4 Dialog Box: DP Master This dialog box can be used to star t reference runs or an enduran ce test for all DP axes on a C&P20 head. 1 1 1 T ab. 1 - 12 Di…

CACCIA Manual 1 Caccia Student Guide
Issue 04/2007 EN
39
1
Fig. 1 - 22 DP axis function check
1
Tab. 1 - 11 DP axis function check
Button Description / Action
Gantry Opens the relevant gantry. Gantry 4 is opened in the example.
Head VHS Opens the head axes.
DP Opens the DP axes.
DP-Master Allows you to open the DP Master dialog box with a doubleclick.

1 Caccia Student Guide CACCIA Manual
Issue 04/2007 EN
40
1.4.5.4 Dialog Box: DP Master
This dialog box can be used to start reference runs or an endurance test for all DP axes on a
C&P20 head. 1
1
1
Tab. 1 - 12 Dialog box: DP Master
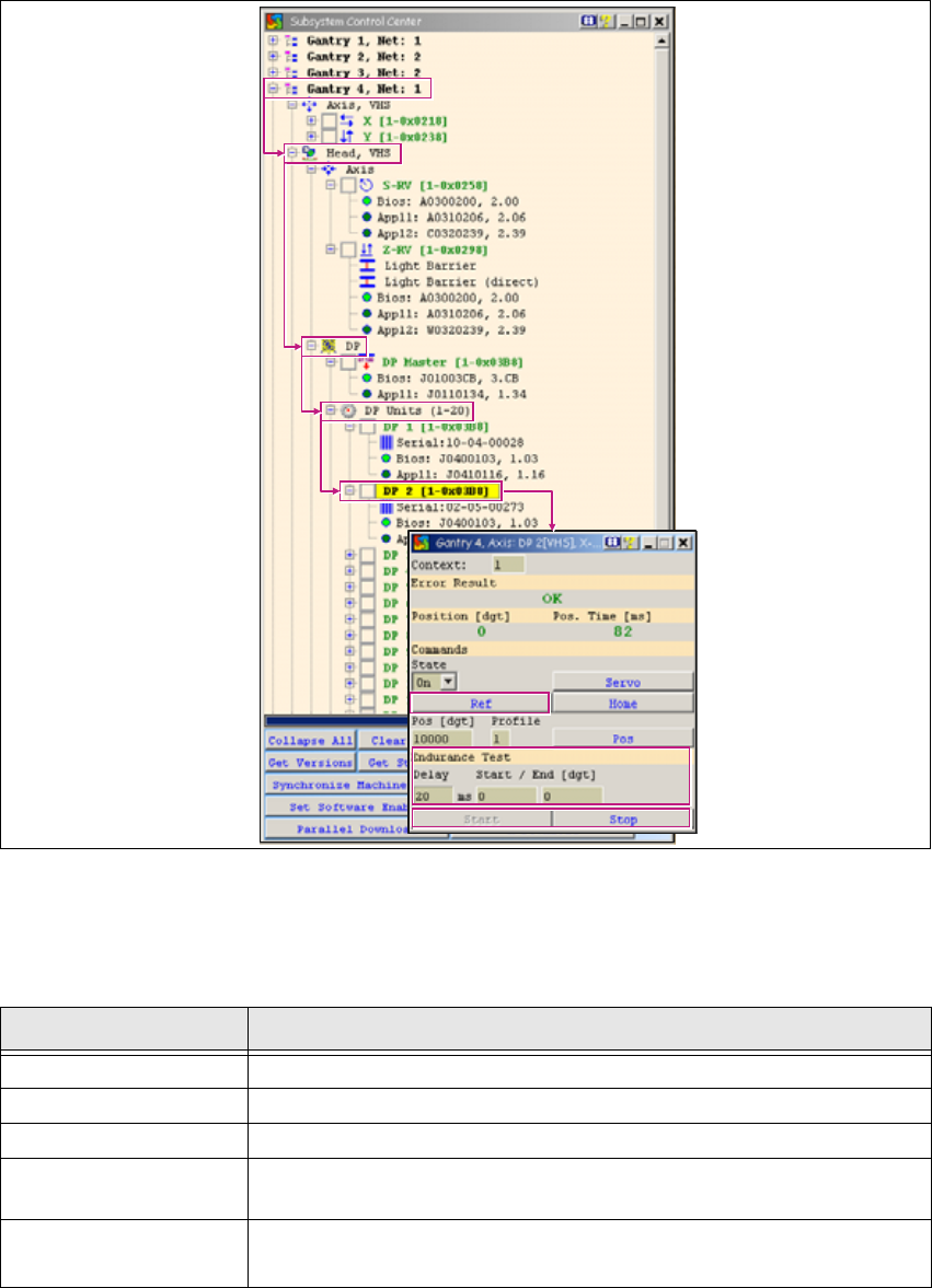
1.4.5.5 Function Check for Individual DP Axes
Access to DP Axis allows you to perform selected actions on individual DP axes (as opposed to
all DP axes at once). 1
→ Click on the button to open the Subsystem Control Center dialog box:
Button Description / Action
Ref Starts a reference run for the DP axes.
Endurance Test
Endurance run parameters. Allows you to specify the wait time and
start/stop positions with the Start and Stop buttons. 1
Start/Stop Allows you to define the start and stop positions. 1

CACCIA Manual 1 Caccia Student Guide
Issue 04/2007 EN
41
1
Fig. 1 - 23 Function check for individual DP axes
This function is available when the machine controller (MC) has been started and the CAN soft-
ware (CAN-SW) has been loaded. (SW release and start button are not required.) 1
1
Tab. 1 - 13 Function check for individual DP axes
Button Description / Action
Gantry Opens the relevant gantry. Gantry 4 is opened in the example.
Head VHS Opens the head axes.
DP Opens the DP menu.
DP Units
Allows you to open DP Units with a doubleclick. This gives you access
to each individual DP axis.
DP-x 1 Doubleclick on a DP axis to select it. The example shows DP-2. The
Axis DP-x dialog box will open. 1